Definition Type: Element
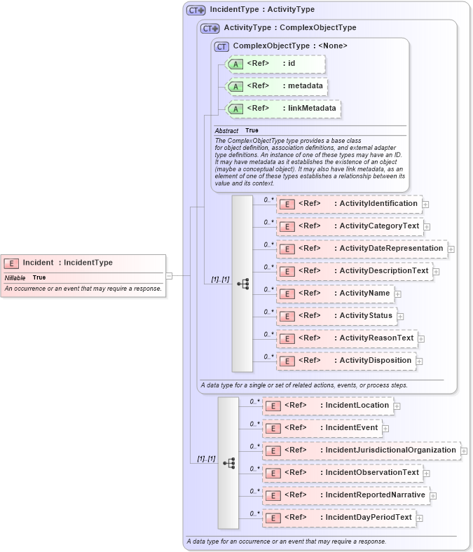
Name: Incident
Namespace: http://niem.gov/niem/niem-core/2.0
Type: nc:IncidentType
Containing Schema: niem-core.xsd
Abstract
Documentation:
An occurrence or an event that may require a response.
Collapse XSD Schema Diagram:
Drilldown into IncidentDayPeriodText in schema niem-core_xsd Drilldown into IncidentReportedNarrative in schema niem-core_xsd Drilldown into IncidentObservationText in schema niem-core_xsd Drilldown into IncidentJurisdictionalOrganization in schema niem-core_xsd Drilldown into IncidentEvent in schema niem-core_xsd Drilldown into IncidentLocation in schema niem-core_xsd Drilldown into ActivityDisposition in schema niem-core_xsd Drilldown into ActivityReasonText in schema niem-core_xsd Drilldown into ActivityStatus in schema niem-core_xsd Drilldown into ActivityName in schema niem-core_xsd Drilldown into ActivityDescriptionText in schema niem-core_xsd Drilldown into ActivityDateRepresentation in schema niem-core_xsd Drilldown into ActivityCategoryText in schema niem-core_xsd Drilldown into ActivityIdentification in schema niem-core_xsd Drilldown into linkMetadata in schema structures_xsd Drilldown into metadata in schema structures_xsd Drilldown into id in schema structures_xsd Drilldown into ComplexObjectType in schema structures_xsd Drilldown into ActivityType in schema niem-core_xsd Drilldown into IncidentType in schema niem-core_xsdXSD Diagram of Incident in schema niem-core_xsd (National Information Exchange Model (NEIM))
Collapse XSD Schema Code:
<xsd:element name="Incident" type="nc:IncidentType" nillable="true">
    <xsd:annotation>
        <xsd:documentation>An occurrence or an event that may require a response.</xsd:documentation>
    </xsd:annotation>
</xsd:element>
Collapse Child Elements:
Name Type Min Occurs Max Occurs
ActivityIdentification nc:ActivityIdentification 0 unbounded
ActivityCategoryText nc:ActivityCategoryText 0 unbounded
ActivityDateRepresentation nc:ActivityDateRepresentation 0 unbounded
ActivityDescriptionText nc:ActivityDescriptionText 0 unbounded
ActivityName nc:ActivityName 0 unbounded
ActivityStatus nc:ActivityStatus 0 unbounded
ActivityReasonText nc:ActivityReasonText 0 unbounded
ActivityDisposition nc:ActivityDisposition 0 unbounded
IncidentLocation nc:IncidentLocation 0 unbounded
IncidentEvent nc:IncidentEvent 0 unbounded
IncidentJurisdictionalOrganization nc:IncidentJurisdictionalOrganization 0 unbounded
IncidentObservationText nc:IncidentObservationText 0 unbounded
IncidentReportedNarrative nc:IncidentReportedNarrative 0 unbounded
IncidentDayPeriodText nc:IncidentDayPeriodText 0 unbounded
Collapse Child Attributes:
Name Type Default Value Use
id s:id (Optional)
metadata s:metadata (Optional)
linkMetadata s:linkMetadata (Optional)
Collapse Derivation Tree: