Definition Type: Element
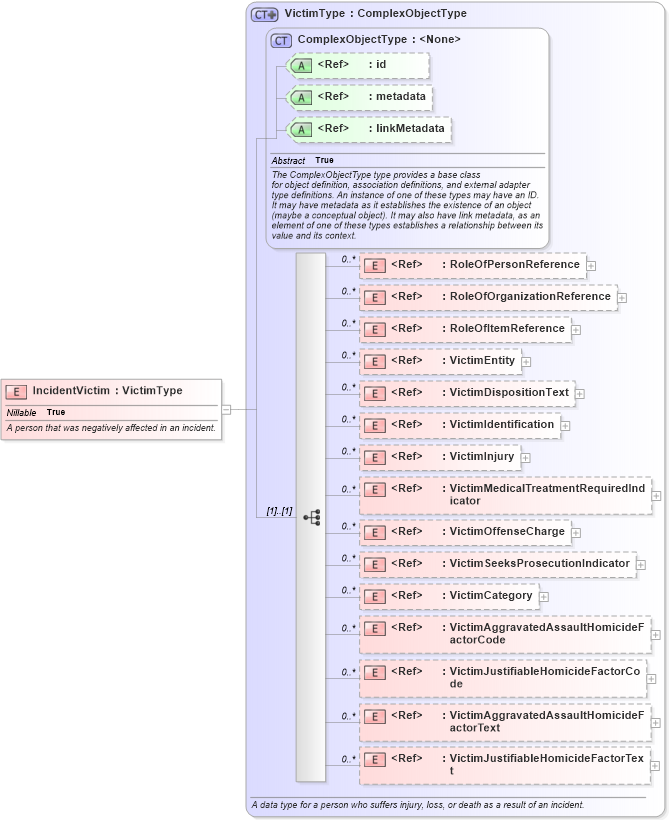
Name: IncidentVictim
Namespace: http://niem.gov/niem/domains/jxdm/4.0
Type: j:VictimType
Containing Schema: jxdm.xsd
Abstract
Documentation:
A person that was negatively affected in an incident.
Collapse XSD Schema Diagram:
Drilldown into VictimJustifiableHomicideFactorText in schema jxdm_xsd Drilldown into VictimAggravatedAssaultHomicideFactorText in schema jxdm_xsd Drilldown into VictimJustifiableHomicideFactorCode in schema jxdm_xsd Drilldown into VictimAggravatedAssaultHomicideFactorCode in schema jxdm_xsd Drilldown into VictimCategory in schema jxdm_xsd Drilldown into VictimSeeksProsecutionIndicator in schema jxdm_xsd Drilldown into VictimOffenseCharge in schema jxdm_xsd Drilldown into VictimMedicalTreatmentRequiredIndicator in schema jxdm_xsd Drilldown into VictimInjury in schema jxdm_xsd Drilldown into VictimIdentification in schema jxdm_xsd Drilldown into VictimDispositionText in schema jxdm_xsd Drilldown into VictimEntity in schema jxdm_xsd Drilldown into RoleOfItemReference in schema niem-core_xsd Drilldown into RoleOfOrganizationReference in schema niem-core_xsd Drilldown into RoleOfPersonReference in schema niem-core_xsd Drilldown into linkMetadata in schema structures_xsd Drilldown into metadata in schema structures_xsd Drilldown into id in schema structures_xsd Drilldown into ComplexObjectType in schema structures_xsd Drilldown into VictimType in schema jxdm_xsdXSD Diagram of IncidentVictim in schema jxdm_xsd (National Information Exchange Model (NEIM))
Collapse XSD Schema Code:
<xsd:element name="IncidentVictim" type="j:VictimType" nillable="true">
    <xsd:annotation>
        <xsd:documentation>A person that was negatively affected in an incident.</xsd:documentation>
    </xsd:annotation>
</xsd:element>
Collapse Child Elements:
Name Type Min Occurs Max Occurs
RoleOfPersonReference nc:RoleOfPersonReference 0 unbounded
RoleOfOrganizationReference nc:RoleOfOrganizationReference 0 unbounded
RoleOfItemReference nc:RoleOfItemReference 0 unbounded
VictimEntity j:VictimEntity 0 unbounded
VictimDispositionText j:VictimDispositionText 0 unbounded
VictimIdentification j:VictimIdentification 0 unbounded
VictimInjury j:VictimInjury 0 unbounded
VictimMedicalTreatmentRequiredIndicator j:VictimMedicalTreatmentRequiredIndicator 0 unbounded
VictimOffenseCharge j:VictimOffenseCharge 0 unbounded
VictimSeeksProsecutionIndicator j:VictimSeeksProsecutionIndicator 0 unbounded
VictimCategory j:VictimCategory 0 unbounded
VictimAggravatedAssaultHomicideFactorCode j:VictimAggravatedAssaultHomicideFactorCode 0 unbounded
VictimJustifiableHomicideFactorCode j:VictimJustifiableHomicideFactorCode 0 unbounded
VictimAggravatedAssaultHomicideFactorText j:VictimAggravatedAssaultHomicideFactorText 0 unbounded
VictimJustifiableHomicideFactorText j:VictimJustifiableHomicideFactorText 0 unbounded
Collapse Child Attributes:
Name Type Default Value Use
id s:id (Optional)
metadata s:metadata (Optional)
linkMetadata s:linkMetadata (Optional)
Collapse Derivation Tree: