Definition Type: Element
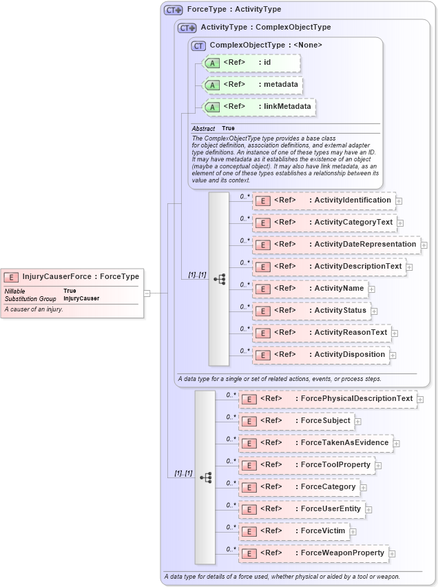
Name: InjuryCauserForce
Namespace: http://niem.gov/niem/domains/jxdm/4.0
Type: j:ForceType
Containing Schema: jxdm.xsd
Abstract
Documentation:
A causer of an injury.
Collapse XSD Schema Diagram:
Drilldown into ForceWeaponProperty in schema jxdm_xsd Drilldown into ForceVictim in schema jxdm_xsd Drilldown into ForceUserEntity in schema jxdm_xsd Drilldown into ForceCategory in schema jxdm_xsd Drilldown into ForceToolProperty in schema jxdm_xsd Drilldown into ForceTakenAsEvidence in schema jxdm_xsd Drilldown into ForceSubject in schema jxdm_xsd Drilldown into ForcePhysicalDescriptionText in schema jxdm_xsd Drilldown into ActivityDisposition in schema niem-core_xsd Drilldown into ActivityReasonText in schema niem-core_xsd Drilldown into ActivityStatus in schema niem-core_xsd Drilldown into ActivityName in schema niem-core_xsd Drilldown into ActivityDescriptionText in schema niem-core_xsd Drilldown into ActivityDateRepresentation in schema niem-core_xsd Drilldown into ActivityCategoryText in schema niem-core_xsd Drilldown into ActivityIdentification in schema niem-core_xsd Drilldown into linkMetadata in schema structures_xsd Drilldown into metadata in schema structures_xsd Drilldown into id in schema structures_xsd Drilldown into ComplexObjectType in schema structures_xsd Drilldown into ActivityType in schema niem-core_xsd Drilldown into ForceType in schema jxdm_xsdXSD Diagram of InjuryCauserForce in schema jxdm_xsd (National Information Exchange Model (NEIM))
Collapse XSD Schema Code:
<xsd:element substitutionGroup="nc:InjuryCauser" name="InjuryCauserForce" type="j:ForceType" nillable="true">
    <xsd:annotation>
        <xsd:documentation>A causer of an injury.</xsd:documentation>
        <xsd:appinfo>
            <i:Base i:namespace="http://niem.gov/niem/niem-core/2.0" i:name="InjuryCauser" xmlns:i="http://niem.gov/niem/appinfo/2.0" />
        </xsd:appinfo>
    </xsd:annotation>
</xsd:element>
Collapse Child Elements:
Name Type Min Occurs Max Occurs
ActivityIdentification nc:ActivityIdentification 0 unbounded
ActivityCategoryText nc:ActivityCategoryText 0 unbounded
ActivityDateRepresentation nc:ActivityDateRepresentation 0 unbounded
ActivityDescriptionText nc:ActivityDescriptionText 0 unbounded
ActivityName nc:ActivityName 0 unbounded
ActivityStatus nc:ActivityStatus 0 unbounded
ActivityReasonText nc:ActivityReasonText 0 unbounded
ActivityDisposition nc:ActivityDisposition 0 unbounded
ForcePhysicalDescriptionText j:ForcePhysicalDescriptionText 0 unbounded
ForceSubject j:ForceSubject 0 unbounded
ForceTakenAsEvidence j:ForceTakenAsEvidence 0 unbounded
ForceToolProperty j:ForceToolProperty 0 unbounded
ForceCategory j:ForceCategory 0 unbounded
ForceUserEntity j:ForceUserEntity 0 unbounded
ForceVictim j:ForceVictim 0 unbounded
ForceWeaponProperty j:ForceWeaponProperty 0 unbounded
Collapse Child Attributes:
Name Type Default Value Use
id s:id (Optional)
metadata s:metadata (Optional)
linkMetadata s:linkMetadata (Optional)
Collapse Derivation Tree:
Collapse References:
nc:InjuryCauser