Definition Type: Element
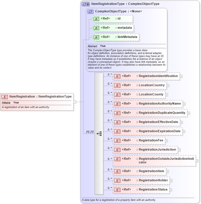
Name: ItemRegistration
Namespace: http://niem.gov/niem/niem-core/2.0
Type: nc:ItemRegistrationType
Containing Schema: niem-core.xsd
Abstract
Documentation:
A registration of an item with an authority.
Collapse XSD Schema Diagram:
Drilldown into RegistrationStatus in schema niem-core_xsd Drilldown into RegistrationHolder in schema niem-core_xsd Drilldown into RegistrationItem in schema niem-core_xsd Drilldown into RegistrationOutsideJurisdictionIndicator in schema niem-core_xsd Drilldown into RegistrationJurisdiction in schema niem-core_xsd Drilldown into RegistrationFee in schema niem-core_xsd Drilldown into RegistrationExpirationDate in schema niem-core_xsd Drilldown into RegistrationEffectiveDate in schema niem-core_xsd Drilldown into RegistrationDuplicateQuantity in schema niem-core_xsd Drilldown into RegistrationAuthorityName in schema niem-core_xsd Drilldown into LocationCounty in schema niem-core_xsd Drilldown into LocationCountry in schema niem-core_xsd Drilldown into RegistrationIdentification in schema niem-core_xsd Drilldown into linkMetadata in schema structures_xsd Drilldown into metadata in schema structures_xsd Drilldown into id in schema structures_xsd Drilldown into ComplexObjectType in schema structures_xsd Drilldown into ItemRegistrationType in schema niem-core_xsdXSD Diagram of ItemRegistration in schema niem-core_xsd (National Information Exchange Model (NEIM))
Collapse XSD Schema Code:
<xsd:element name="ItemRegistration" type="nc:ItemRegistrationType" nillable="true">
    <xsd:annotation>
        <xsd:documentation>A registration of an item with an authority.</xsd:documentation>
    </xsd:annotation>
</xsd:element>
Collapse Child Elements:
Name Type Min Occurs Max Occurs
RegistrationIdentification nc:RegistrationIdentification 0 unbounded
LocationCountry nc:LocationCountry 0 unbounded
LocationCounty nc:LocationCounty 0 unbounded
RegistrationAuthorityName nc:RegistrationAuthorityName 0 unbounded
RegistrationDuplicateQuantity nc:RegistrationDuplicateQuantity 0 unbounded
RegistrationEffectiveDate nc:RegistrationEffectiveDate 0 unbounded
RegistrationExpirationDate nc:RegistrationExpirationDate 0 unbounded
RegistrationFee nc:RegistrationFee 0 unbounded
RegistrationJurisdiction nc:RegistrationJurisdiction 0 unbounded
RegistrationOutsideJurisdictionIndicator nc:RegistrationOutsideJurisdictionIndicator 0 unbounded
RegistrationItem nc:RegistrationItem 0 unbounded
RegistrationHolder nc:RegistrationHolder 0 unbounded
RegistrationStatus nc:RegistrationStatus 0 unbounded
Collapse Child Attributes:
Name Type Default Value Use
id s:id (Optional)
metadata s:metadata (Optional)
linkMetadata s:linkMetadata (Optional)
Collapse Derivation Tree: