Definition Type: ComplexType
Name: LinearRingType
Namespace: http://niem.gov/niem/external/ogc-gml/3.1.1/dhs-gmo/1.0.0
Type: gml:AbstractRingType
Containing Schema: gml.xsd
Abstract
Documentation:
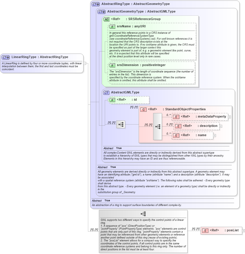
A LinearRing is defined by four or more coordinate tuples, with linear interpolation between them; the first and last coordinates must be coincident.
Collapse XSD Schema Diagram:
Drilldown into posList in schema gml_xsd Drilldown into name in schema gml_xsd Drilldown into description in schema gml_xsd Drilldown into metaDataProperty in schema gml_xsd Drilldown into StandardObjectProperties in schema gml_xsd Drilldown into id in schema gml_xsd Drilldown into AbstractGMLType in schema gml_xsd Drilldown into srsDimension in schema gml_xsd Drilldown into srsName in schema gml_xsd Drilldown into SRSReferenceGroup in schema gml_xsd Drilldown into AbstractGeometryType in schema gml_xsd Drilldown into AbstractRingType in schema gml_xsdXSD Diagram of LinearRingType in schema gml_xsd (National Information Exchange Model (NEIM))
Collapse XSD Schema Code:
<complexType name="LinearRingType">
    <annotation>
        <appinfo source="urn:opengis:specification:gml:schema-xsd:geometryBasic2d:3.1.1">geometryBasic2d.xsd</appinfo>
        <documentation>A LinearRing is defined by four or more coordinate tuples, with linear interpolation between them; the first and last coordinates must be coincident.</documentation>
    </annotation>
    <complexContent>
        <extension base="gml:AbstractRingType">
            <sequence>
                <annotation>
                    <documentation>GML supports two different ways to specify the control points of a linear ring.
1. A sequence of "pos" (DirectPositionType) or "pointProperty" (PointPropertyType) elements. "pos" elements are control points that are only part of this ring, "pointProperty" elements contain a point that may be referenced from other geometry elements or reference another point defined outside of this ring (reuse of existing points).
2. The "posList" element allows for a compact way to specifiy the coordinates of the control points, if all control points are in the same coordinate reference systems and belong to this ring only. The number of direct positions in the list must be at least four.</documentation>
                </annotation>
                <element ref="gml:posList" />
            </sequence>
        </extension>
    </complexContent>
</complexType>
Collapse Child Elements:
Name Type Min Occurs Max Occurs
metaDataProperty gml:metaDataProperty 0 unbounded
description gml:description 0 (1)
name gml:name 0 unbounded
posList gml:posList (1) (1)
<xs:group> gml:StandardObjectProperties (1) (1)
Collapse Child Attributes:
Name Type Default Value Use
id gml:id Optional
srsName gml:srsName Optional
srsDimension gml:srsDimension Optional
Collapse Derivation Tree:
Collapse References:
gml:LinearRing