Definition Type: Element
Name: MD_ExtendedElementInformation
Namespace: http://niem.gov/niem/external/iso-19139-gmd/draft-0.1/gmd/dhs-gmo/1.0.0
Type: gmd:MD_ExtendedElementInformation_Type
Containing Schema: metadataExtension.xsd
Abstract
Collapse XSD Schema Diagram:
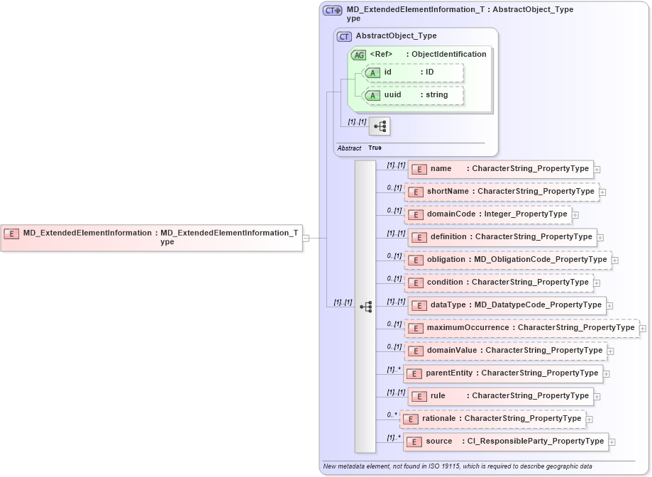
Drilldown into source in schema metadataextension_xsd Drilldown into rationale in schema metadataextension_xsd Drilldown into rule in schema metadataextension_xsd Drilldown into parentEntity in schema metadataextension_xsd Drilldown into domainValue in schema metadataextension_xsd Drilldown into maximumOccurrence in schema metadataextension_xsd Drilldown into dataType in schema metadataextension_xsd Drilldown into condition in schema metadataextension_xsd Drilldown into obligation in schema metadataextension_xsd Drilldown into definition in schema metadataextension_xsd Drilldown into domainCode in schema metadataextension_xsd Drilldown into shortName in schema metadataextension_xsd Drilldown into name in schema metadataextension_xsd Drilldown into uuid in schema gcobase_xsd Drilldown into id in schema gcobase_xsd Drilldown into ObjectIdentification in schema gcobase_xsd Drilldown into AbstractObject_Type in schema gcobase_xsd Drilldown into MD_ExtendedElementInformation_Type in schema metadataextension_xsdXSD Diagram of MD_ExtendedElementInformation in schema metadataextension_xsd (National Information Exchange Model (NEIM))
Collapse XSD Schema Code:
<xs:element name="MD_ExtendedElementInformation" type="gmd:MD_ExtendedElementInformation_Type" />
Collapse Child Elements:
Name Type Min Occurs Max Occurs
name gmd:name (1) (1)
shortName gmd:shortName 0 (1)
domainCode gmd:domainCode 0 (1)
definition gmd:definition (1) (1)
obligation gmd:obligation 0 (1)
condition gmd:condition 0 (1)
dataType gmd:dataType (1) (1)
maximumOccurrence gmd:maximumOccurrence 0 (1)
domainValue gmd:domainValue 0 (1)
parentEntity gmd:parentEntity (1) unbounded
rule gmd:rule (1) (1)
rationale gmd:rationale 0 unbounded
source gmd:source (1) unbounded
Collapse Child Attributes:
Name Type Default Value Use
id gco:id Optional
uuid gco:uuid Optional
Collapse Derivation Tree: