Definition Type: Element
Name: MD_FeatureCatalogueDescription
Namespace: http://niem.gov/niem/external/iso-19139-gmd/draft-0.1/gmd/dhs-gmo/1.0.0
Type: gmd:MD_FeatureCatalogueDescription_Type
Containing Schema: content.xsd
Abstract
Collapse XSD Schema Diagram:
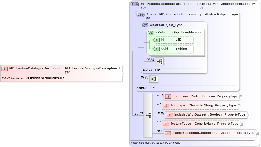
Drilldown into featureCatalogueCitation in schema content_xsd Drilldown into featureTypes in schema content_xsd Drilldown into includedWithDataset in schema content_xsd Drilldown into language in schema content_xsd Drilldown into complianceCode in schema content_xsd Drilldown into uuid in schema gcobase_xsd Drilldown into id in schema gcobase_xsd Drilldown into ObjectIdentification in schema gcobase_xsd Drilldown into AbstractObject_Type in schema gcobase_xsd Drilldown into AbstractMD_ContentInformation_Type in schema content_xsd Drilldown into MD_FeatureCatalogueDescription_Type in schema content_xsdXSD Diagram of MD_FeatureCatalogueDescription in schema content_xsd (National Information Exchange Model (NEIM))
Collapse XSD Schema Code:
<xs:element name="MD_FeatureCatalogueDescription" type="gmd:MD_FeatureCatalogueDescription_Type" substitutionGroup="gmd:AbstractMD_ContentInformation" />
Collapse Child Elements:
Name Type Min Occurs Max Occurs
complianceCode gmd:complianceCode 0 (1)
language gmd:language 0 unbounded
includedWithDataset gmd:includedWithDataset (1) (1)
featureTypes gmd:featureTypes 0 unbounded
featureCatalogueCitation gmd:featureCatalogueCitation (1) unbounded
Collapse Child Attributes:
Name Type Default Value Use
id gco:id Optional
uuid gco:uuid Optional
Collapse Derivation Tree:
Collapse References:
gmd:AbstractMD_ContentInformation