Definition Type: ComplexType
Name: MD_Georeferenceable_Type
Namespace: http://niem.gov/niem/external/iso-19139-gmd/draft-0.1/gmd/dhs-gmo/1.0.0
Type: gmd:MD_GridSpatialRepresentation_Type
Containing Schema: spatialRepresentation.xsd
Abstract
Collapse XSD Schema Diagram:
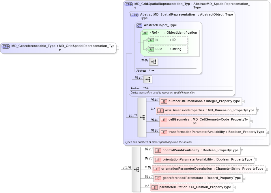
Drilldown into parameterCitation in schema spatialrepresentation_xsd Drilldown into georeferencedParameters in schema spatialrepresentation_xsd Drilldown into orientationParameterDescription in schema spatialrepresentation_xsd Drilldown into orientationParameterAvailability in schema spatialrepresentation_xsd Drilldown into controlPointAvailability in schema spatialrepresentation_xsd Drilldown into transformationParameterAvailability in schema spatialrepresentation_xsd Drilldown into cellGeometry in schema spatialrepresentation_xsd Drilldown into axisDimensionProperties in schema spatialrepresentation_xsd Drilldown into numberOfDimensions in schema spatialrepresentation_xsd Drilldown into uuid in schema gcobase_xsd Drilldown into id in schema gcobase_xsd Drilldown into ObjectIdentification in schema gcobase_xsd Drilldown into AbstractObject_Type in schema gcobase_xsd Drilldown into AbstractMD_SpatialRepresentation_Type in schema spatialrepresentation_xsd Drilldown into MD_GridSpatialRepresentation_Type in schema spatialrepresentation_xsdXSD Diagram of MD_Georeferenceable_Type in schema spatialrepresentation_xsd (National Information Exchange Model (NEIM))
Collapse XSD Schema Code:
<xs:complexType name="MD_Georeferenceable_Type">
    <xs:complexContent>
        <xs:extension base="gmd:MD_GridSpatialRepresentation_Type">
            <xs:sequence>
                <xs:element name="controlPointAvailability" type="gco:Boolean_PropertyType" />
                <xs:element name="orientationParameterAvailability" type="gco:Boolean_PropertyType" />
                <xs:element name="orientationParameterDescription" type="gco:CharacterString_PropertyType" minOccurs="0" />
                <xs:element name="georeferencedParameters" type="gco:Record_PropertyType" />
                <xs:element name="parameterCitation" type="gmd:CI_Citation_PropertyType" minOccurs="0" maxOccurs="unbounded" />
            </xs:sequence>
        </xs:extension>
    </xs:complexContent>
</xs:complexType>
Collapse Child Elements:
Name Type Min Occurs Max Occurs
numberOfDimensions gmd:numberOfDimensions (1) (1)
axisDimensionProperties gmd:axisDimensionProperties 0 unbounded
cellGeometry gmd:cellGeometry (1) (1)
transformationParameterAvailability gmd:transformationParameterAvailability (1) (1)
controlPointAvailability gmd:controlPointAvailability (1) (1)
orientationParameterAvailability gmd:orientationParameterAvailability (1) (1)
orientationParameterDescription gmd:orientationParameterDescription 0 (1)
georeferencedParameters gmd:georeferencedParameters (1) (1)
parameterCitation gmd:parameterCitation 0 unbounded
Collapse Child Attributes:
Name Type Default Value Use
id gco:id Optional
uuid gco:uuid Optional
Collapse Derivation Tree:
Collapse References:
gmd:MD_Georeferenceable