Definition Type: Element
Name: MD_MaintenanceInformation
Namespace: http://niem.gov/niem/external/iso-19139-gmd/draft-0.1/gmd/dhs-gmo/1.0.0
Type: gmd:MD_MaintenanceInformation_Type
Containing Schema: maintenance.xsd
Abstract
Collapse XSD Schema Diagram:
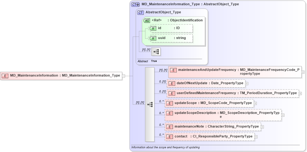
Drilldown into contact in schema maintenance_xsd Drilldown into maintenanceNote in schema maintenance_xsd Drilldown into updateScopeDescription in schema maintenance_xsd Drilldown into updateScope in schema maintenance_xsd Drilldown into userDefinedMaintenanceFrequency in schema maintenance_xsd Drilldown into dateOfNextUpdate in schema maintenance_xsd Drilldown into maintenanceAndUpdateFrequency in schema maintenance_xsd Drilldown into uuid in schema gcobase_xsd Drilldown into id in schema gcobase_xsd Drilldown into ObjectIdentification in schema gcobase_xsd Drilldown into AbstractObject_Type in schema gcobase_xsd Drilldown into MD_MaintenanceInformation_Type in schema maintenance_xsdXSD Diagram of MD_MaintenanceInformation in schema maintenance_xsd (National Information Exchange Model (NEIM))
Collapse XSD Schema Code:
<xs:element name="MD_MaintenanceInformation" type="gmd:MD_MaintenanceInformation_Type" />
Collapse Child Elements:
Name Type Min Occurs Max Occurs
maintenanceAndUpdateFrequency gmd:maintenanceAndUpdateFrequency (1) (1)
dateOfNextUpdate gmd:dateOfNextUpdate 0 (1)
userDefinedMaintenanceFrequency gmd:userDefinedMaintenanceFrequency 0 (1)
updateScope gmd:updateScope 0 unbounded
updateScopeDescription gmd:updateScopeDescription 0 unbounded
maintenanceNote gmd:maintenanceNote 0 unbounded
contact gmd:contact 0 unbounded
Collapse Child Attributes:
Name Type Default Value Use
id gco:id Optional
uuid gco:uuid Optional
Collapse Derivation Tree: