Definition Type: Element
Name: MD_Medium
Namespace: http://niem.gov/niem/external/iso-19139-gmd/draft-0.1/gmd/dhs-gmo/1.0.0
Type: gmd:MD_Medium_Type
Containing Schema: distribution.xsd
Abstract
Collapse XSD Schema Diagram:
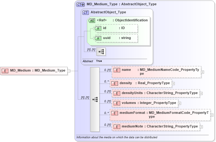
Drilldown into mediumNote in schema distribution_xsd Drilldown into mediumFormat in schema distribution_xsd Drilldown into volumes in schema distribution_xsd Drilldown into densityUnits in schema distribution_xsd Drilldown into density in schema distribution_xsd Drilldown into name in schema distribution_xsd Drilldown into uuid in schema gcobase_xsd Drilldown into id in schema gcobase_xsd Drilldown into ObjectIdentification in schema gcobase_xsd Drilldown into AbstractObject_Type in schema gcobase_xsd Drilldown into MD_Medium_Type in schema distribution_xsdXSD Diagram of MD_Medium in schema distribution_xsd (National Information Exchange Model (NEIM))
Collapse XSD Schema Code:
<xs:element name="MD_Medium" type="gmd:MD_Medium_Type" />
Collapse Child Elements:
Name Type Min Occurs Max Occurs
name gmd:name 0 (1)
density gmd:density 0 unbounded
densityUnits gmd:densityUnits 0 (1)
volumes gmd:volumes 0 (1)
mediumFormat gmd:mediumFormat 0 unbounded
mediumNote gmd:mediumNote 0 (1)
Collapse Child Attributes:
Name Type Default Value Use
id gco:id Optional
uuid gco:uuid Optional
Collapse Derivation Tree: