Definition Type: ComplexType
Name: OperationParameterGroupType
Namespace: http://niem.gov/niem/external/ogc-gml/3.1.1/dhs-gmo/1.0.0
Type: gml:OperationParameterGroupBaseType
Containing Schema: gml.xsd
Abstract
Documentation:
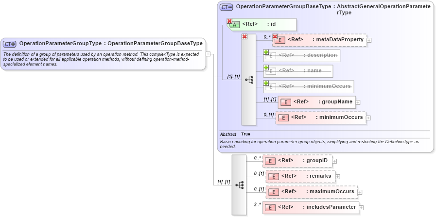
The definition of a group of parameters used by an operation method. This complexType is expected to be used or extended for all applicable operation methods, without defining operation-method-specialized element names.
Collapse XSD Schema Diagram:
Drilldown into includesParameter in schema gml_xsd Drilldown into maximumOccurs in schema gml_xsd Drilldown into remarks in schema gml_xsd Drilldown into groupID in schema gml_xsd Drilldown into minimumOccurs in schema gml_xsd Drilldown into groupName in schema gml_xsd Drilldown into minimumOccurs in schema gml_xsd Drilldown into name in schema gml_xsd Drilldown into description in schema gml_xsd Drilldown into metaDataProperty in schema gml_xsd Drilldown into id in schema gml_xsd Drilldown into OperationParameterGroupBaseType in schema gml_xsdXSD Diagram of OperationParameterGroupType in schema gml_xsd (National Information Exchange Model (NEIM))
Collapse XSD Schema Code:
<complexType name="OperationParameterGroupType">
    <annotation>
        <documentation>The definition of a group of parameters used by an operation method. This complexType is expected to be used or extended for all applicable operation methods, without defining operation-method-specialized element names.  </documentation>
    </annotation>
    <complexContent>
        <extension base="gml:OperationParameterGroupBaseType">
            <sequence>
                <element ref="gml:groupID" minOccurs="0" maxOccurs="unbounded">
                    <annotation>
                        <documentation>Set of alternative identifications of this operation parameter group. The first groupID, if any, is normally the primary identification code, and any others are aliases. </documentation>
                    </annotation>
                </element>
                <element ref="gml:remarks" minOccurs="0">
                    <annotation>
                        <documentation>Comments on or information about this operation parameter group, including source information. </documentation>
                    </annotation>
                </element>
                <element ref="gml:maximumOccurs" minOccurs="0" />
                <element ref="gml:includesParameter" minOccurs="2" maxOccurs="unbounded">
                    <annotation>
                        <documentation>Unordered list of associations to the set of operation parameters that are members of this group. </documentation>
                    </annotation>
                </element>
            </sequence>
        </extension>
    </complexContent>
</complexType>
Collapse Child Elements:
Name Type Min Occurs Max Occurs
metaDataProperty gml:metaDataProperty 0 unbounded
description gml:description 0 (1)
name gml:name 0 unbounded
metaDataProperty gml:metaDataProperty 0 unbounded
description gml:description 0 (1)
name gml:name (1) unbounded
minimumOccurs gml:minimumOccurs 0 (1)
metaDataProperty gml:metaDataProperty 0 unbounded
groupName gml:groupName (1) (1)
minimumOccurs gml:minimumOccurs 0 (1)
groupID gml:groupID 0 unbounded
remarks gml:remarks 0 (1)
maximumOccurs gml:maximumOccurs 0 (1)
includesParameter gml:includesParameter 2 unbounded
<xs:group> gml:StandardObjectProperties (1) (1)
Collapse Child Attributes:
Name Type Default Value Use
id gml:id Required
Collapse Derivation Tree:
Collapse References:
gmx:ML_OperationParameterGroup_Type, gml:OperationParameterGroup