Definition Type: Element
Name: PassagePoint
Namespace: http://niem.gov/niem/domains/jxdm/4.0
Type: j:PassagePointType
Containing Schema: jxdm.xsd
Abstract
Documentation:
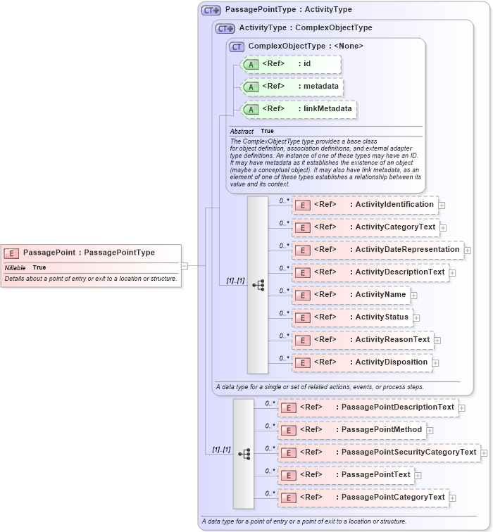
Details about a point of entry or exit to a location or structure.
Collapse XSD Schema Diagram:
Drilldown into PassagePointCategoryText in schema jxdm_xsd Drilldown into PassagePointText in schema jxdm_xsd Drilldown into PassagePointSecurityCategoryText in schema jxdm_xsd Drilldown into PassagePointMethod in schema jxdm_xsd Drilldown into PassagePointDescriptionText in schema jxdm_xsd Drilldown into ActivityDisposition in schema niem-core_xsd Drilldown into ActivityReasonText in schema niem-core_xsd Drilldown into ActivityStatus in schema niem-core_xsd Drilldown into ActivityName in schema niem-core_xsd Drilldown into ActivityDescriptionText in schema niem-core_xsd Drilldown into ActivityDateRepresentation in schema niem-core_xsd Drilldown into ActivityCategoryText in schema niem-core_xsd Drilldown into ActivityIdentification in schema niem-core_xsd Drilldown into linkMetadata in schema structures_xsd Drilldown into metadata in schema structures_xsd Drilldown into id in schema structures_xsd Drilldown into ComplexObjectType in schema structures_xsd Drilldown into ActivityType in schema niem-core_xsd Drilldown into PassagePointType in schema jxdm_xsdXSD Diagram of PassagePoint in schema jxdm_xsd (National Information Exchange Model (NEIM))
Collapse XSD Schema Code:
<xsd:element name="PassagePoint" type="j:PassagePointType" nillable="true">
    <xsd:annotation>
        <xsd:documentation>Details about a point of entry or exit to a location or structure.</xsd:documentation>
    </xsd:annotation>
</xsd:element>
Collapse Child Elements:
Name Type Min Occurs Max Occurs
ActivityIdentification nc:ActivityIdentification 0 unbounded
ActivityCategoryText nc:ActivityCategoryText 0 unbounded
ActivityDateRepresentation nc:ActivityDateRepresentation 0 unbounded
ActivityDescriptionText nc:ActivityDescriptionText 0 unbounded
ActivityName nc:ActivityName 0 unbounded
ActivityStatus nc:ActivityStatus 0 unbounded
ActivityReasonText nc:ActivityReasonText 0 unbounded
ActivityDisposition nc:ActivityDisposition 0 unbounded
PassagePointDescriptionText j:PassagePointDescriptionText 0 unbounded
PassagePointMethod j:PassagePointMethod 0 unbounded
PassagePointSecurityCategoryText j:PassagePointSecurityCategoryText 0 unbounded
PassagePointText j:PassagePointText 0 unbounded
PassagePointCategoryText j:PassagePointCategoryText 0 unbounded
Collapse Child Attributes:
Name Type Default Value Use
id s:id (Optional)
metadata s:metadata (Optional)
linkMetadata s:linkMetadata (Optional)
Collapse Derivation Tree: