Definition Type: ComplexType
Name: PersonEncounterType
Namespace: http://niem.gov/niem/niem-core/2.0
Type: nc:ActivityType
Containing Schema: niem-core.xsd
Abstract
Documentation:
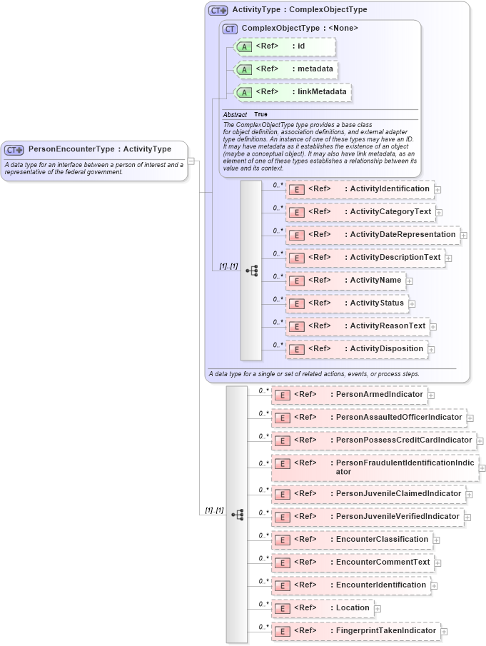
A data type for an interface between a person of interest and a representative of the federal government.
Collapse XSD Schema Diagram:
Drilldown into FingerprintTakenIndicator in schema niem-core_xsd Drilldown into Location in schema niem-core_xsd Drilldown into EncounterIdentification in schema niem-core_xsd Drilldown into EncounterCommentText in schema niem-core_xsd Drilldown into EncounterClassification in schema niem-core_xsd Drilldown into PersonJuvenileVerifiedIndicator in schema niem-core_xsd Drilldown into PersonJuvenileClaimedIndicator in schema niem-core_xsd Drilldown into PersonFraudulentIdentificationIndicator in schema niem-core_xsd Drilldown into PersonPossessCreditCardIndicator in schema niem-core_xsd Drilldown into PersonAssaultedOfficerIndicator in schema niem-core_xsd Drilldown into PersonArmedIndicator in schema niem-core_xsd Drilldown into ActivityDisposition in schema niem-core_xsd Drilldown into ActivityReasonText in schema niem-core_xsd Drilldown into ActivityStatus in schema niem-core_xsd Drilldown into ActivityName in schema niem-core_xsd Drilldown into ActivityDescriptionText in schema niem-core_xsd Drilldown into ActivityDateRepresentation in schema niem-core_xsd Drilldown into ActivityCategoryText in schema niem-core_xsd Drilldown into ActivityIdentification in schema niem-core_xsd Drilldown into linkMetadata in schema structures_xsd Drilldown into metadata in schema structures_xsd Drilldown into id in schema structures_xsd Drilldown into ComplexObjectType in schema structures_xsd Drilldown into ActivityType in schema niem-core_xsdXSD Diagram of PersonEncounterType in schema niem-core_xsd (National Information Exchange Model (NEIM))
Collapse XSD Schema Code:
<xsd:complexType name="PersonEncounterType">
    <xsd:annotation>
        <xsd:documentation>A data type for an interface between a person of interest and a representative of the federal government.</xsd:documentation>
        <xsd:appinfo>
            <i:Base i:name="ActivityType" xmlns:i="http://niem.gov/niem/appinfo/2.0" />
        </xsd:appinfo>
    </xsd:annotation>
    <xsd:complexContent>
        <xsd:extension base="nc:ActivityType">
            <xsd:sequence>
                <xsd:element ref="nc:PersonArmedIndicator" minOccurs="0" maxOccurs="unbounded" />
                <xsd:element ref="nc:PersonAssaultedOfficerIndicator" minOccurs="0" maxOccurs="unbounded" />
                <xsd:element ref="nc:PersonPossessCreditCardIndicator" minOccurs="0" maxOccurs="unbounded" />
                <xsd:element ref="nc:PersonFraudulentIdentificationIndicator" minOccurs="0" maxOccurs="unbounded" />
                <xsd:element ref="nc:PersonJuvenileClaimedIndicator" minOccurs="0" maxOccurs="unbounded" />
                <xsd:element ref="nc:PersonJuvenileVerifiedIndicator" minOccurs="0" maxOccurs="unbounded" />
                <xsd:element ref="nc:EncounterClassification" minOccurs="0" maxOccurs="unbounded" />
                <xsd:element ref="nc:EncounterCommentText" minOccurs="0" maxOccurs="unbounded" />
                <xsd:element ref="nc:EncounterIdentification" minOccurs="0" maxOccurs="unbounded" />
                <xsd:element ref="nc:Location" minOccurs="0" maxOccurs="unbounded" />
                <xsd:element ref="nc:FingerprintTakenIndicator" minOccurs="0" maxOccurs="unbounded" />
            </xsd:sequence>
        </xsd:extension>
    </xsd:complexContent>
</xsd:complexType>
Collapse Child Elements:
Name Type Min Occurs Max Occurs
ActivityIdentification nc:ActivityIdentification 0 unbounded
ActivityCategoryText nc:ActivityCategoryText 0 unbounded
ActivityDateRepresentation nc:ActivityDateRepresentation 0 unbounded
ActivityDescriptionText nc:ActivityDescriptionText 0 unbounded
ActivityName nc:ActivityName 0 unbounded
ActivityStatus nc:ActivityStatus 0 unbounded
ActivityReasonText nc:ActivityReasonText 0 unbounded
ActivityDisposition nc:ActivityDisposition 0 unbounded
PersonArmedIndicator nc:PersonArmedIndicator 0 unbounded
PersonAssaultedOfficerIndicator nc:PersonAssaultedOfficerIndicator 0 unbounded
PersonPossessCreditCardIndicator nc:PersonPossessCreditCardIndicator 0 unbounded
PersonFraudulentIdentificationIndicator nc:PersonFraudulentIdentificationIndicator 0 unbounded
PersonJuvenileClaimedIndicator nc:PersonJuvenileClaimedIndicator 0 unbounded
PersonJuvenileVerifiedIndicator nc:PersonJuvenileVerifiedIndicator 0 unbounded
EncounterClassification nc:EncounterClassification 0 unbounded
EncounterCommentText nc:EncounterCommentText 0 unbounded
EncounterIdentification nc:EncounterIdentification 0 unbounded
Location nc:Location 0 unbounded
FingerprintTakenIndicator nc:FingerprintTakenIndicator 0 unbounded
Collapse Child Attributes:
Name Type Default Value Use
id s:id (Optional)
metadata s:metadata (Optional)
linkMetadata s:linkMetadata (Optional)
Collapse Derivation Tree:
Collapse References:
im:AlienEncounterType, scr:BenefitApplicationEncounterType, scr:EnforcementEncounterType, scr:InterviewEncounterType, scr:PersonCrossingEncounterType, nc:PersonEncounter