Definition Type: ComplexType
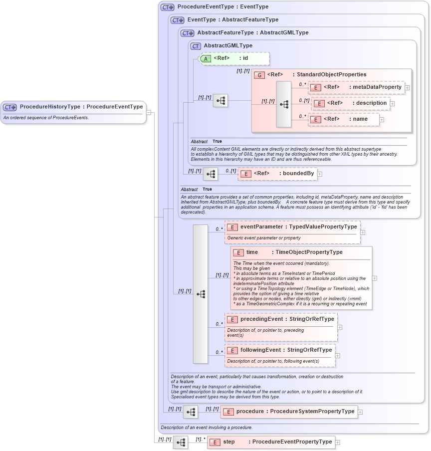
Name: ProcedureHistoryType
Namespace: http://niem.gov/niem/external/ogc-observation/draft-0.14.5/om/dhs-gmo/1.0.0
Type: om:ProcedureEventType
Containing Schema: procedure.xsd
Abstract
Documentation:
An ordered sequence of ProcedureEvents.
Collapse XSD Schema Diagram:
Drilldown into step in schema procedure_xsd Drilldown into procedure in schema procedure_xsd Drilldown into followingEvent in schema event_xsd Drilldown into precedingEvent in schema event_xsd Drilldown into time in schema event_xsd Drilldown into eventParameter in schema event_xsd Drilldown into boundedBy in schema gml_xsd Drilldown into name in schema gml_xsd Drilldown into description in schema gml_xsd Drilldown into metaDataProperty in schema gml_xsd Drilldown into StandardObjectProperties in schema gml_xsd Drilldown into id in schema gml_xsd Drilldown into AbstractGMLType in schema gml_xsd Drilldown into AbstractFeatureType in schema gml_xsd Drilldown into EventType in schema event_xsd Drilldown into ProcedureEventType in schema procedure_xsdXSD Diagram of ProcedureHistoryType in schema procedure_xsd (National Information Exchange Model (NEIM))
Collapse XSD Schema Code:
<complexType name="ProcedureHistoryType">
    <annotation>
        <documentation>An ordered sequence of ProcedureEvents.</documentation>
    </annotation>
    <complexContent>
        <extension base="om:ProcedureEventType">
            <sequence>
                <element name="step" type="om:ProcedureEventPropertyType" maxOccurs="unbounded" />
            </sequence>
        </extension>
    </complexContent>
</complexType>
Collapse Child Elements:
Name Type Min Occurs Max Occurs
metaDataProperty gml:metaDataProperty 0 unbounded
description gml:description 0 (1)
name gml:name 0 unbounded
boundedBy gml:boundedBy 0 (1)
eventParameter om:eventParameter 0 unbounded
time om:time (1) (1)
precedingEvent om:precedingEvent 0 unbounded
followingEvent om:followingEvent 0 unbounded
procedure om:procedure (1) (1)
step om:step (1) unbounded
<xs:group> gml:StandardObjectProperties (1) (1)
Collapse Child Attributes:
Name Type Default Value Use
id gml:id Optional
Collapse Derivation Tree:
Collapse References:
om:ProcedureHistory