Definition Type: Element
Name: SimpleType
Namespace: http://niem.gov/niem/external/ogc-observation/draft-0.14.5/swe/dhs-gmo/1.0.0
Type: st:localSimpleType
Containing Schema: recordType.xsd
MinOccurs (1)
MaxOccurs (1)
Abstract
Collapse XSD Schema Diagram:
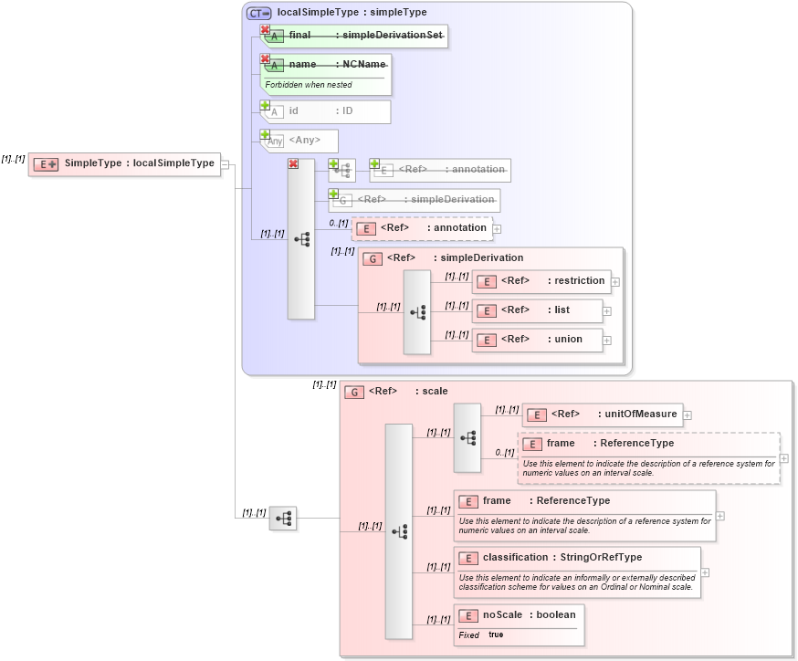
Drilldown into noScale in schema recordtype_xsd Drilldown into classification in schema recordtype_xsd Drilldown into frame in schema recordtype_xsd Drilldown into frame in schema recordtype_xsd Drilldown into unitOfMeasure in schema gml_xsd Drilldown into scale in schema recordtype_xsd Drilldown into union in schema simpletypederivation_xsd Drilldown into list in schema simpletypederivation_xsd Drilldown into restriction in schema simpletypederivation_xsd Drilldown into simpleDerivation in schema simpletypederivation_xsd Drilldown into annotation in schema simpletypederivation_xsd Drilldown into simpleDerivation in schema simpletypederivation_xsd Drilldown into annotation in schema simpletypederivation_xsd Drilldown into id in schema simpletypederivation_xsd Drilldown into name in schema simpletypederivation_xsd Drilldown into final in schema simpletypederivation_xsd Drilldown into localSimpleType in schema simpletypederivation_xsdXSD Diagram of SimpleType in schema recordtype_xsd (National Information Exchange Model (NEIM))
Collapse XSD Schema Code:
<element name="SimpleType">
    <complexType>
        <complexContent>
            <extension base="st:localSimpleType">
                <sequence>
                    <group ref="swe:scale" />
                </sequence>
            </extension>
        </complexContent>
    </complexType>
</element>
Collapse Child Elements:
Name Type Min Occurs Max Occurs
annotation st:annotation 0 (1)
restriction st:restriction (1) (1)
list st:list (1) (1)
union st:union (1) (1)
annotation st:annotation 0 (1)
unitOfMeasure gml:unitOfMeasure (1) (1)
frame swe:frame 0 (1)
frame swe:frame (1) (1)
classification swe:classification (1) (1)
noScale swe:noScale (1) (1)
<xs:group> st:simpleDerivation (1) (1)
<xs:group> swe:scale (1) (1)
Collapse Child Attributes:
Name Type Default Value Use
id st:id (Optional)
name st:name Prohibited
final st:final Prohibited
<anyAttribute>
<anyAttribute> Allowed namespace: '##other'
Collapse Derivation Tree: