Definition Type: ComplexType
Name: SupervisionRestrictionType
Namespace: http://niem.gov/niem/domains/jxdm/4.0
Type: nc:ActivityType
Containing Schema: jxdm.xsd
Abstract
Documentation:
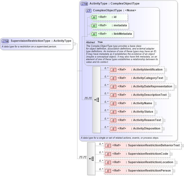
A data type for a restriction on a supervised person.
Collapse XSD Schema Diagram:
Drilldown into SupervisionRestrictionPerson in schema jxdm_xsd Drilldown into SupervisionRestrictionLocation in schema jxdm_xsd Drilldown into SupervisionRestrictionCode in schema jxdm_xsd Drilldown into SupervisionRestrictionBehaviorText in schema jxdm_xsd Drilldown into ActivityDisposition in schema niem-core_xsd Drilldown into ActivityReasonText in schema niem-core_xsd Drilldown into ActivityStatus in schema niem-core_xsd Drilldown into ActivityName in schema niem-core_xsd Drilldown into ActivityDescriptionText in schema niem-core_xsd Drilldown into ActivityDateRepresentation in schema niem-core_xsd Drilldown into ActivityCategoryText in schema niem-core_xsd Drilldown into ActivityIdentification in schema niem-core_xsd Drilldown into linkMetadata in schema structures_xsd Drilldown into metadata in schema structures_xsd Drilldown into id in schema structures_xsd Drilldown into ComplexObjectType in schema structures_xsd Drilldown into ActivityType in schema niem-core_xsdXSD Diagram of SupervisionRestrictionType in schema jxdm_xsd (National Information Exchange Model (NEIM))
Collapse XSD Schema Code:
<xsd:complexType name="SupervisionRestrictionType">
    <xsd:annotation>
        <xsd:documentation>A data type for a restriction on a supervised person.</xsd:documentation>
        <xsd:appinfo>
            <i:Base i:namespace="http://niem.gov/niem/niem-core/2.0" i:name="ActivityType" xmlns:i="http://niem.gov/niem/appinfo/2.0" />
        </xsd:appinfo>
    </xsd:annotation>
    <xsd:complexContent>
        <xsd:extension base="nc:ActivityType">
            <xsd:sequence>
                <xsd:element ref="j:SupervisionRestrictionBehaviorText" minOccurs="0" maxOccurs="unbounded" />
                <xsd:element ref="j:SupervisionRestrictionCode" minOccurs="0" maxOccurs="unbounded" />
                <xsd:element ref="j:SupervisionRestrictionLocation" minOccurs="0" maxOccurs="unbounded" />
                <xsd:element ref="j:SupervisionRestrictionPerson" minOccurs="0" maxOccurs="unbounded" />
            </xsd:sequence>
        </xsd:extension>
    </xsd:complexContent>
</xsd:complexType>
Collapse Child Elements:
Name Type Min Occurs Max Occurs
ActivityIdentification nc:ActivityIdentification 0 unbounded
ActivityCategoryText nc:ActivityCategoryText 0 unbounded
ActivityDateRepresentation nc:ActivityDateRepresentation 0 unbounded
ActivityDescriptionText nc:ActivityDescriptionText 0 unbounded
ActivityName nc:ActivityName 0 unbounded
ActivityStatus nc:ActivityStatus 0 unbounded
ActivityReasonText nc:ActivityReasonText 0 unbounded
ActivityDisposition nc:ActivityDisposition 0 unbounded
SupervisionRestrictionBehaviorText j:SupervisionRestrictionBehaviorText 0 unbounded
SupervisionRestrictionCode j:SupervisionRestrictionCode 0 unbounded
SupervisionRestrictionLocation j:SupervisionRestrictionLocation 0 unbounded
SupervisionRestrictionPerson j:SupervisionRestrictionPerson 0 unbounded
Collapse Child Attributes:
Name Type Default Value Use
id s:id (Optional)
metadata s:metadata (Optional)
linkMetadata s:linkMetadata (Optional)
Collapse Derivation Tree:
Collapse References:
j:SupervisionRestriction