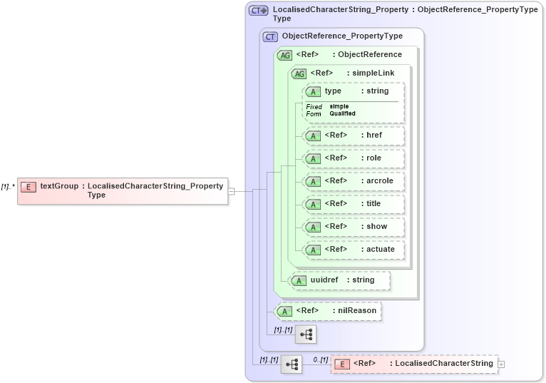
Definition Type: Element
Name: textGroup
Namespace: http://niem.gov/niem/external/iso-19139-gmd/draft-0.1/gmd/dhs-gmo/1.0.0
Type: gmd:LocalisedCharacterString_PropertyType
Containing Schema: freeText.xsd
MinOccurs (1)
MaxOccurs unbounded
Abstract
Collapse XSD Schema Diagram:
Drilldown into LocalisedCharacterString in schema freetext_xsd Drilldown into nilReason in schema gcobase_xsd Drilldown into uuidref in schema gcobase_xsd Drilldown into actuate in schema xlinks_xsd Drilldown into show in schema xlinks_xsd Drilldown into title in schema xlinks_xsd Drilldown into arcrole in schema xlinks_xsd Drilldown into role in schema xlinks_xsd Drilldown into href in schema xlinks_xsd Drilldown into type in schema xlinks_xsd Drilldown into simpleLink in schema xlinks_xsd Drilldown into ObjectReference in schema gcobase_xsd Drilldown into ObjectReference_PropertyType in schema gcobase_xsd Drilldown into LocalisedCharacterString_PropertyType in schema freetext_xsdXSD Diagram of textGroup in schema freetext_xsd (National Information Exchange Model (NEIM))
Collapse XSD Schema Code:
<xs:element name="textGroup" type="gmd:LocalisedCharacterString_PropertyType" maxOccurs="unbounded" />
Collapse Child Elements:
Name Type Min Occurs Max Occurs
LocalisedCharacterString gmd:LocalisedCharacterString 0 (1)
Collapse Child Attributes:
Name Type Default Value Use
type xlink:type (Optional)
href xlink:href Optional
role xlink:role Optional
arcrole xlink:arcrole Optional
title xlink:title Optional
show xlink:show Optional
actuate xlink:actuate Optional
uuidref gco:uuidref (Optional)
nilReason gco:nilReason (Optional)
Collapse Derivation Tree: