Definition Type: ComplexType
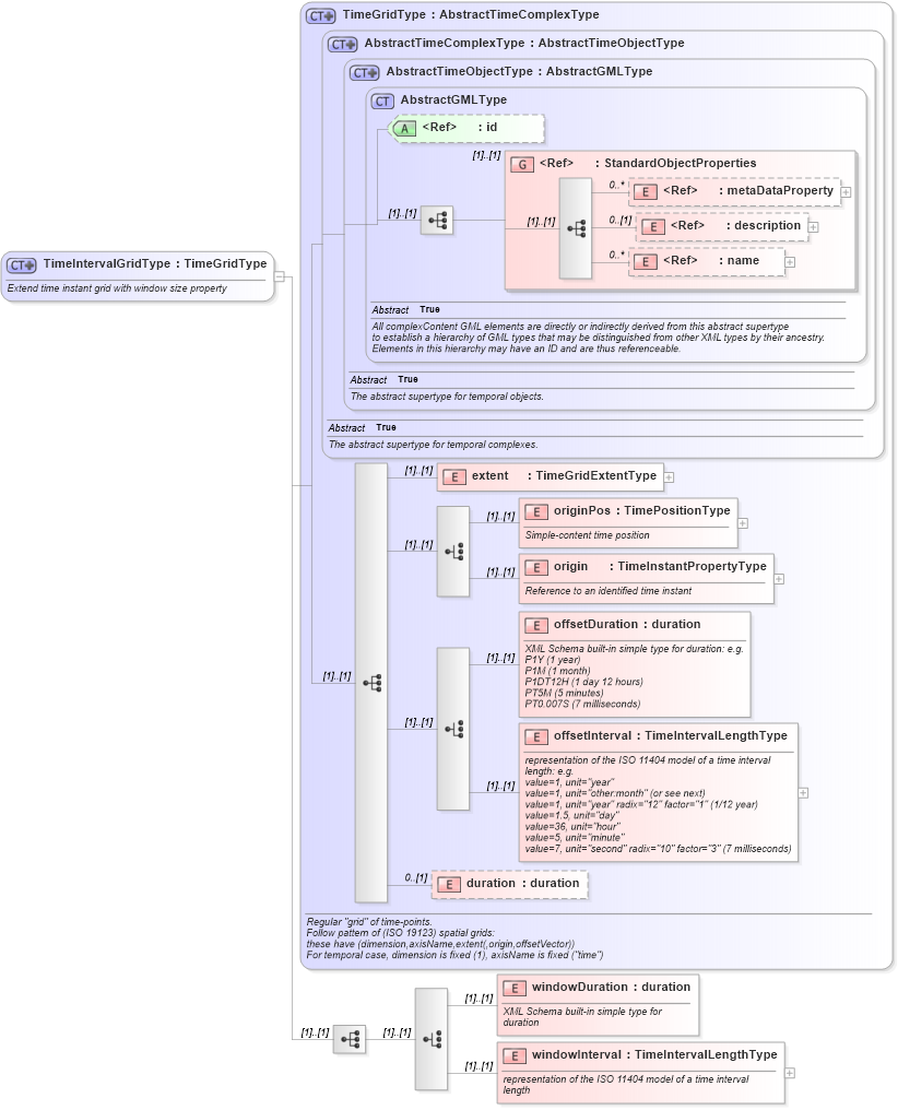
Name: TimeIntervalGridType
Namespace: http://niem.gov/niem/external/ogc-observation/draft-0.14.5/swe/dhs-gmo/1.0.0
Type: swe:TimeGridType
Containing Schema: temporalAggregates.xsd
Abstract
Documentation:
Extend time instant grid with window size property
Collapse XSD Schema Diagram:
Drilldown into windowInterval in schema temporalaggregates_xsd Drilldown into windowDuration in schema temporalaggregates_xsd Drilldown into duration in schema temporalaggregates_xsd Drilldown into offsetInterval in schema temporalaggregates_xsd Drilldown into offsetDuration in schema temporalaggregates_xsd Drilldown into origin in schema temporalaggregates_xsd Drilldown into originPos in schema temporalaggregates_xsd Drilldown into extent in schema temporalaggregates_xsd Drilldown into name in schema gml_xsd Drilldown into description in schema gml_xsd Drilldown into metaDataProperty in schema gml_xsd Drilldown into StandardObjectProperties in schema gml_xsd Drilldown into id in schema gml_xsd Drilldown into AbstractGMLType in schema gml_xsd Drilldown into AbstractTimeObjectType in schema gml_xsd Drilldown into AbstractTimeComplexType in schema gml_xsd Drilldown into TimeGridType in schema temporalaggregates_xsdXSD Diagram of TimeIntervalGridType in schema temporalaggregates_xsd (National Information Exchange Model (NEIM))
Collapse XSD Schema Code:
<complexType name="TimeIntervalGridType">
    <annotation>
        <documentation>Extend time instant grid with window size property</documentation>
    </annotation>
    <complexContent>
        <extension base="swe:TimeGridType">
            <sequence>
                <choice>
                    <element name="windowDuration" type="duration">
                        <annotation>
                            <documentation>XML Schema built-in simple type for
duration</documentation>
                        </annotation>
                    </element>
                    <element name="windowInterval" type="gml:TimeIntervalLengthType">
                        <annotation>
                            <documentation>representation of the ISO 11404 model of a time interval
length</documentation>
                        </annotation>
                    </element>
                </choice>
            </sequence>
        </extension>
    </complexContent>
</complexType>
Collapse Child Elements:
Name Type Min Occurs Max Occurs
metaDataProperty gml:metaDataProperty 0 unbounded
description gml:description 0 (1)
name gml:name 0 unbounded
extent swe:extent (1) (1)
originPos swe:originPos (1) (1)
origin swe:origin (1) (1)
offsetDuration swe:offsetDuration (1) (1)
offsetInterval swe:offsetInterval (1) (1)
duration swe:duration 0 (1)
windowDuration swe:windowDuration (1) (1)
windowInterval swe:windowInterval (1) (1)
<xs:group> gml:StandardObjectProperties (1) (1)
Collapse Child Attributes:
Name Type Default Value Use
id gml:id Optional
Collapse Derivation Tree:
Collapse References:
swe:TimeIntervalGrid