Definition Type: Element
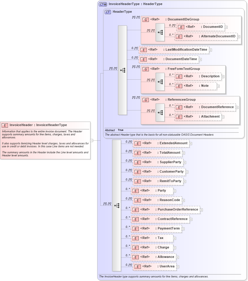
Name: InvoiceHeader
Namespace: http://www.openapplications.org/oagis/9
Type: nsA:InvoiceHeaderType
Containing Schema: Invoice.xsd
Abstract
Documentation:
Information that applies to the entire invoice document. The Header supports summary amounts for line items, charges, taxes and allowances. It also supports itemizing Header level charges, taxes and allowances for use in credit or debit invoices. In this case Line items are not needed. The summary amounts in the Header include the Line level amounts and Header level amounts.
Collapse XSD Schema Diagram:
Drilldown into UserArea in schema fields_xsd Drilldown into Allowance in schema components_xsd Drilldown into Charge in schema components_xsd Drilldown into Tax in schema components_xsd Drilldown into PaymentTerm in schema components_xsd Drilldown into ContractReference in schema components_xsd Drilldown into PurchaseOrderReference in schema components_xsd Drilldown into ReasonCode in schema fields_xsd Drilldown into Party in schema components_xsd Drilldown into RemitToParty in schema components_xsd Drilldown into CustomerParty in schema components_xsd Drilldown into SupplierParty in schema components_xsd Drilldown into TotalAmount in schema fields_xsd Drilldown into ExtendedAmount in schema fields_xsd Drilldown into Attachment in schema components_xsd Drilldown into DocumentReference in schema components_xsd Drilldown into ReferencesGroup in schema components_xsd Drilldown into Note in schema fields_xsd Drilldown into Description in schema fields_xsd Drilldown into FreeFormTextGroup in schema meta_xsd Drilldown into DocumentDateTime in schema fields_xsd Drilldown into LastModificationDateTime in schema fields_xsd Drilldown into AlternateDocumentID in schema components_xsd Drilldown into DocumentID in schema components_xsd Drilldown into DocumentIDsGroup in schema components_xsd Drilldown into HeaderType in schema components_xsd Drilldown into InvoiceHeaderType in schema invoice_xsdXSD Diagram of InvoiceHeader in schema invoice_xsd (Open Applications Group (OAGIS))
Collapse XSD Schema Code:
<xsd:element name="InvoiceHeader" type="InvoiceHeaderType">
    <xsd:annotation>
        <xsd:documentation source="http://www.openapplications.org/oagis/9">Information that applies to the entire invoice document. The Header supports summary amounts for line items, charges, taxes and allowances.

It also supports itemizing Header level charges, taxes and allowances for use in credit or debit invoices. In this case Line items are not needed. 

The summary amounts in the Header include the Line level amounts and Header level amounts.</xsd:documentation>
    </xsd:annotation>
</xsd:element>
Collapse Child Elements:
Name Type Min Occurs Max Occurs
DocumentID nsA:DocumentID 0 (1)
AlternateDocumentID nsA:AlternateDocumentID 0 unbounded
LastModificationDateTime nsA:LastModificationDateTime 0 (1)
DocumentDateTime nsA:DocumentDateTime 0 (1)
Description nsA:Description 0 unbounded
Note nsA:Note 0 unbounded
DocumentReference nsA:DocumentReference 0 unbounded
Attachment nsA:Attachment 0 unbounded
ExtendedAmount nsA:ExtendedAmount 0 (1)
TotalAmount nsA:TotalAmount 0 (1)
SupplierParty nsA:SupplierParty 0 (1)
CustomerParty nsA:CustomerParty 0 (1)
RemitToParty nsA:RemitToParty 0 (1)
Party nsA:Party 0 unbounded
ReasonCode nsA:ReasonCode 0 (1)
PurchaseOrderReference nsA:PurchaseOrderReference 0 unbounded
ContractReference nsA:ContractReference 0 unbounded
PaymentTerm nsA:PaymentTerm 0 unbounded
Tax nsA:Tax 0 unbounded
Charge nsA:Charge 0 unbounded
Allowance nsA:Allowance 0 unbounded
UserArea nsA:UserArea 0 (1)
<xs:group> nsA:DocumentIDsGroup (1) (1)
<xs:group> nsA:FreeFormTextGroup (1) (1)
<xs:group> nsA:ReferencesGroup (1) (1)
Collapse Derivation Tree: