Definition Type: ComplexType
Name: StepType
Namespace: http://www.openapplications.org/oagis/9
Type: nsA:HeaderType
Containing Schema: ManufacturingComponents.xsd
Abstract
Collapse XSD Schema Diagram:
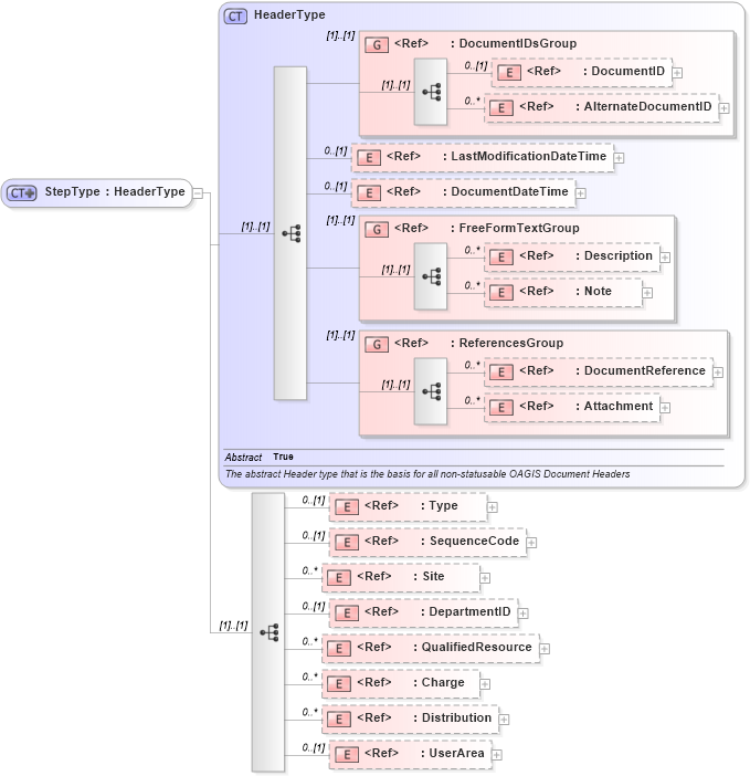
Drilldown into UserArea in schema fields_xsd Drilldown into Distribution in schema components_xsd Drilldown into Charge in schema components_xsd Drilldown into QualifiedResource in schema manufacturingcomponents_xsd Drilldown into DepartmentID in schema fields_xsd Drilldown into Site in schema components_xsd Drilldown into SequenceCode in schema fields_xsd Drilldown into Type in schema fields_xsd Drilldown into Attachment in schema components_xsd Drilldown into DocumentReference in schema components_xsd Drilldown into ReferencesGroup in schema components_xsd Drilldown into Note in schema fields_xsd Drilldown into Description in schema fields_xsd Drilldown into FreeFormTextGroup in schema meta_xsd Drilldown into DocumentDateTime in schema fields_xsd Drilldown into LastModificationDateTime in schema fields_xsd Drilldown into AlternateDocumentID in schema components_xsd Drilldown into DocumentID in schema components_xsd Drilldown into DocumentIDsGroup in schema components_xsd Drilldown into HeaderType in schema components_xsdXSD Diagram of StepType in schema manufacturingcomponents_xsd (Open Applications Group (OAGIS))
Collapse XSD Schema Code:
<xsd:complexType name="StepType">
    <xsd:complexContent>
        <xsd:extension base="HeaderType">
            <xsd:sequence>
                <xsd:element ref="Type" minOccurs="0" />
                <xsd:element ref="SequenceCode" minOccurs="0" />
                <xsd:element ref="Site" minOccurs="0" maxOccurs="unbounded" />
                <xsd:element ref="DepartmentID" minOccurs="0" />
                <xsd:element ref="QualifiedResource" minOccurs="0" maxOccurs="unbounded" />
                <xsd:element ref="Charge" minOccurs="0" maxOccurs="unbounded" />
                <xsd:element ref="Distribution" minOccurs="0" maxOccurs="unbounded" />
                <xsd:element ref="UserArea" minOccurs="0" />
            </xsd:sequence>
        </xsd:extension>
    </xsd:complexContent>
</xsd:complexType>
Collapse Child Elements:
Name Type Min Occurs Max Occurs
DocumentID nsA:DocumentID 0 (1)
AlternateDocumentID nsA:AlternateDocumentID 0 unbounded
LastModificationDateTime nsA:LastModificationDateTime 0 (1)
DocumentDateTime nsA:DocumentDateTime 0 (1)
Description nsA:Description 0 unbounded
Note nsA:Note 0 unbounded
DocumentReference nsA:DocumentReference 0 unbounded
Attachment nsA:Attachment 0 unbounded
Type nsA:Type 0 (1)
SequenceCode nsA:SequenceCode 0 (1)
Site nsA:Site 0 unbounded
DepartmentID nsA:DepartmentID 0 (1)
QualifiedResource nsA:QualifiedResource 0 unbounded
Charge nsA:Charge 0 unbounded
Distribution nsA:Distribution 0 unbounded
UserArea nsA:UserArea 0 (1)
<xs:group> nsA:DocumentIDsGroup (1) (1)
<xs:group> nsA:FreeFormTextGroup (1) (1)
<xs:group> nsA:ReferencesGroup (1) (1)
Collapse Derivation Tree:
Collapse References:
nsA:Step