Definition Type: Element
Name: SyncEngineeringWorkDocument
Namespace: http://www.openapplications.org/oagis/9
Type: nsA:SyncEngineeringWorkDocumentType
Containing Schema: SyncEngineeringWorkDocument.xsd
Abstract
Documentation:
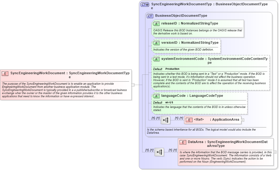
The purpose of the SyncEngineeringWorkDocument is to enable an application to provide EngineeringWorkDocument from another business application module. The SyncEngineeringWorkDocument is typically provided in a a publishe/subscribe or broadcast buiness exchange wher the owner or the master of the given information provides it to the other business applications that need to know the information or have expressed interest..
Collapse XSD Schema Diagram:
Drilldown into DataArea in schema syncengineeringworkdocument_xsd Drilldown into ApplicationArea in schema meta_xsd Drilldown into languageCode in schema meta_xsd Drilldown into systemEnvironmentCode in schema meta_xsd Drilldown into versionID in schema meta_xsd Drilldown into releaseID in schema meta_xsd Drilldown into BusinessObjectDocumentType in schema meta_xsd Drilldown into SyncEngineeringWorkDocumentType in schema syncengineeringworkdocument_xsdXSD Diagram of SyncEngineeringWorkDocument in schema syncengineeringworkdocument_xsd (Open Applications Group (OAGIS))
Collapse XSD Schema Code:
<xsd:element name="SyncEngineeringWorkDocument" type="SyncEngineeringWorkDocumentType">
    <xsd:annotation>
        <xsd:documentation source="http://www.openapplications.org/oagis/9">The purpose of the SyncEngineeringWorkDocument is to enable an application to provide EngineeringWorkDocument from another business application module. The SyncEngineeringWorkDocument is typically provided in a a publishe/subscribe or broadcast buiness exchange wher the owner or the master of the given information provides it to the other business applications that need to know the information or have expressed interest..</xsd:documentation>
    </xsd:annotation>
</xsd:element>
Collapse Child Elements:
Name Type Min Occurs Max Occurs
ApplicationArea nsA:ApplicationArea (1) (1)
DataArea nsA:DataArea (1) (1)
Collapse Child Attributes:
Name Type Default Value Use
releaseID nsA:releaseID Required
versionID nsA:versionID Optional
systemEnvironmentCode nsA:systemEnvironmentCode Production Optional
languageCode nsA:languageCode en-US Optional
Collapse Derivation Tree: