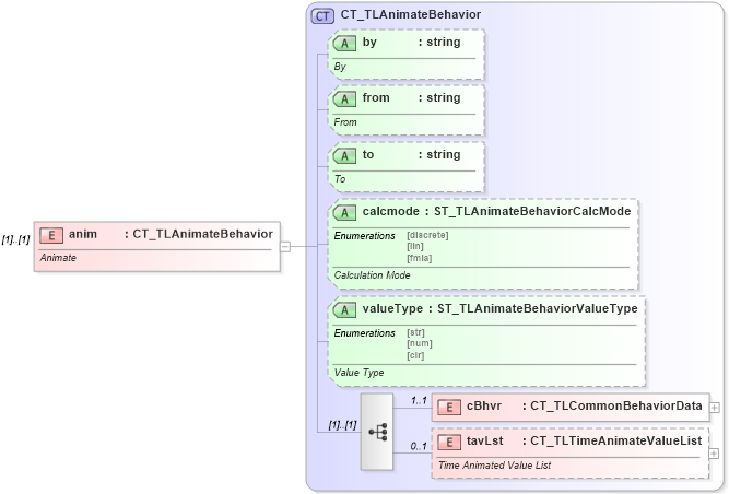
Definition Type: Element
Name: anim
Namespace: http://schemas.openxmlformats.org/presentationml/2006/main
Type: p:CT_TLAnimateBehavior
Containing Schema: pml-animationInfo.xsd
MinOccurs (1)
MaxOccurs (1)
Abstract
Documentation:
Animate
Collapse XSD Schema Diagram:
Drilldown into tavLst in schema pml-animationinfo_xsd Drilldown into cBhvr in schema pml-animationinfo_xsd Drilldown into valueType in schema pml-animationinfo_xsd Drilldown into calcmode in schema pml-animationinfo_xsd Drilldown into to in schema pml-animationinfo_xsd Drilldown into from in schema pml-animationinfo_xsd Drilldown into by in schema pml-animationinfo_xsd Drilldown into CT_TLAnimateBehavior in schema pml-animationinfo_xsdXSD Diagram of anim in schema pml-animationinfo_xsd (Office Open XML (OOXML / OpenXML / Ecma 376))
Collapse XSD Schema Code:
<xsd:element name="anim" type="CT_TLAnimateBehavior">
    <xsd:annotation>
        <xsd:documentation>Animate</xsd:documentation>
    </xsd:annotation>
</xsd:element>
Collapse Child Elements:
Name Type Min Occurs Max Occurs
cBhvr p:cBhvr 1 1
tavLst p:tavLst 0 1
Collapse Child Attributes:
Name Type Default Value Use
by p:by Optional
from p:from Optional
to p:to Optional
calcmode p:calcmode Optional
valueType p:valueType Optional
Collapse Derivation Tree: