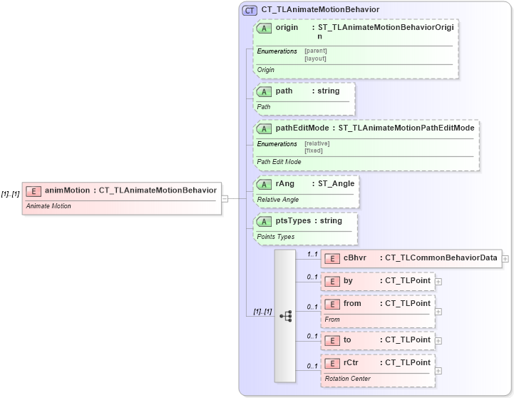
| Definition Type: | Element |
| Name: | animMotion |
| Namespace: | http://schemas.openxmlformats.org/presentationml/2006/main |
| Type: | p:CT_TLAnimateMotionBehavior |
| Containing Schema: | pml-animationInfo.xsd |
| MinOccurs | (1) |
| MaxOccurs | (1) |
| Abstract | |
| Documentation: |
Animate Motion
|
![]() |
|
|
|||||||||||||||||||||||||
|
|||||||||||||||||||||||||
|
|