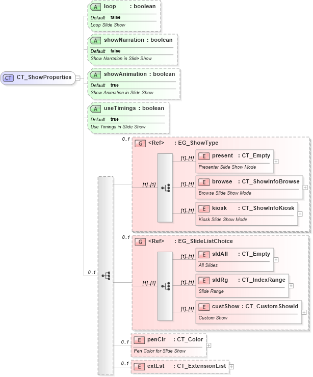
<xsd:complexType name="CT_ShowProperties">
<xsd:sequence minOccurs="0" maxOccurs="1">
<xsd:group ref="EG_ShowType" minOccurs="0" maxOccurs="1">
</xsd:group>
<xsd:group ref="EG_SlideListChoice" minOccurs="0" maxOccurs="1">
</xsd:group>
<xsd:element name="penClr" type="a:CT_Color" minOccurs="0" maxOccurs="1">
<xsd:annotation>
<xsd:documentation>Pen Color for Slide Show</xsd:documentation>
</xsd:annotation>
</xsd:element>
<xsd:element name="extLst" type="CT_ExtensionList" minOccurs="0" maxOccurs="1" />
</xsd:sequence>
<xsd:attribute name="loop" type="xsd:boolean" use="optional" default="false">
<xsd:annotation>
<xsd:documentation>Loop Slide Show</xsd:documentation>
</xsd:annotation>
</xsd:attribute>
<xsd:attribute name="showNarration" type="xsd:boolean" use="optional" default="false">
<xsd:annotation>
<xsd:documentation>Show Narration in Slide Show</xsd:documentation>
</xsd:annotation>
</xsd:attribute>
<xsd:attribute name="showAnimation" type="xsd:boolean" use="optional" default="true">
<xsd:annotation>
<xsd:documentation>Show Animation in Slide Show</xsd:documentation>
</xsd:annotation>
</xsd:attribute>
<xsd:attribute name="useTimings" type="xsd:boolean" use="optional" default="true">
<xsd:annotation>
<xsd:documentation>Use Timings in Slide Show</xsd:documentation>
</xsd:annotation>
</xsd:attribute>
</xsd:complexType>
|