Definition Type: Element
Name: dataConsolidate
Namespace: http://schemas.openxmlformats.org/spreadsheetml/2006/main
Type: nsM:CT_DataConsolidate
Containing Schema: sml-sheet.xsd
MinOccurs 0
MaxOccurs 1
Abstract
Documentation:
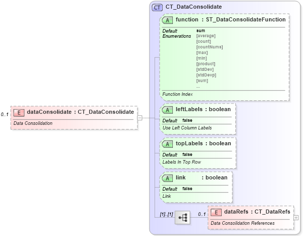
Data Consolidation
Collapse XSD Schema Diagram:
Drilldown into dataRefs in schema sml-sheet_xsd Drilldown into link in schema sml-sheet_xsd Drilldown into topLabels in schema sml-sheet_xsd Drilldown into leftLabels in schema sml-sheet_xsd Drilldown into function in schema sml-sheet_xsd Drilldown into CT_DataConsolidate in schema sml-sheet_xsdXSD Diagram of dataConsolidate in schema sml-sheet_xsd (Office Open XML (OOXML / OpenXML / Ecma 376))
Collapse XSD Schema Code:
<xsd:element name="dataConsolidate" type="CT_DataConsolidate" minOccurs="0" maxOccurs="1">
    <xsd:annotation>
        <xsd:documentation>Data Consolidation</xsd:documentation>
    </xsd:annotation>
</xsd:element>
Collapse Child Elements:
Name Type Min Occurs Max Occurs
dataRefs nsM:dataRefs 0 1
Collapse Child Attributes:
Name Type Default Value Use
function nsM:function sum Optional
leftLabels nsM:leftLabels false Optional
topLabels nsM:topLabels false Optional
link nsM:link false Optional
Collapse Derivation Tree: