Definition Type: Element
Name: dataField
Namespace: http://schemas.openxmlformats.org/spreadsheetml/2006/main
Type: nsM:CT_DataField
Containing Schema: sml-pivotTable.xsd
MinOccurs (1)
MaxOccurs unbounded
Abstract
Documentation:
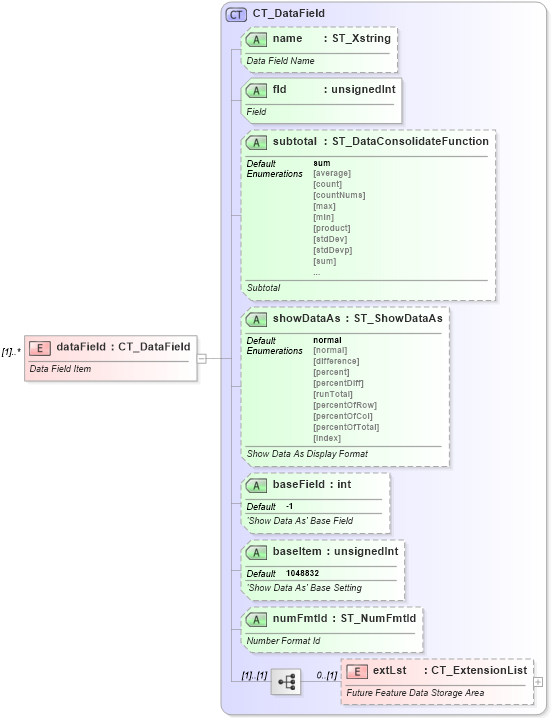
Data Field Item
Collapse XSD Schema Diagram:
Drilldown into extLst in schema sml-pivottable_xsd Drilldown into numFmtId in schema sml-pivottable_xsd Drilldown into baseItem in schema sml-pivottable_xsd Drilldown into baseField in schema sml-pivottable_xsd Drilldown into showDataAs in schema sml-pivottable_xsd Drilldown into subtotal in schema sml-pivottable_xsd Drilldown into fld in schema sml-pivottable_xsd Drilldown into name in schema sml-pivottable_xsd Drilldown into CT_DataField in schema sml-pivottable_xsdXSD Diagram of dataField in schema sml-pivottable_xsd (Office Open XML (OOXML / OpenXML / Ecma 376))
Collapse XSD Schema Code:
<xsd:element name="dataField" maxOccurs="unbounded" type="CT_DataField">
    <xsd:annotation>
        <xsd:documentation>Data Field Item</xsd:documentation>
    </xsd:annotation>
</xsd:element>
Collapse Child Elements:
Name Type Min Occurs Max Occurs
extLst nsM:extLst 0 (1)
Collapse Child Attributes:
Name Type Default Value Use
name nsM:name Optional
fld nsM:fld Required
subtotal nsM:subtotal sum (Optional)
showDataAs nsM:showDataAs normal (Optional)
baseField nsM:baseField -1 (Optional)
baseItem nsM:baseItem 1048832 (Optional)
numFmtId nsM:numFmtId Optional
Collapse Derivation Tree: