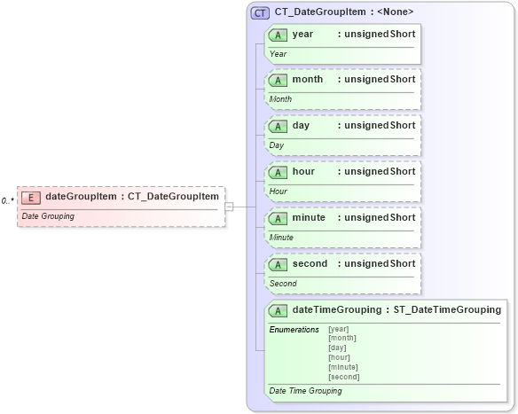
Definition Type: Element
Name: dateGroupItem
Namespace: http://schemas.openxmlformats.org/spreadsheetml/2006/main
Type: nsM:CT_DateGroupItem
Containing Schema: sml-autoFilter.xsd
MinOccurs 0
MaxOccurs unbounded
Abstract
Documentation:
Date Grouping
Collapse XSD Schema Diagram:
Drilldown into dateTimeGrouping in schema sml-autofilter_xsd Drilldown into second in schema sml-autofilter_xsd Drilldown into minute in schema sml-autofilter_xsd Drilldown into hour in schema sml-autofilter_xsd Drilldown into day in schema sml-autofilter_xsd Drilldown into month in schema sml-autofilter_xsd Drilldown into year in schema sml-autofilter_xsd Drilldown into CT_DateGroupItem in schema sml-autofilter_xsdXSD Diagram of dateGroupItem in schema sml-autofilter_xsd (Office Open XML (OOXML / OpenXML / Ecma 376))
Collapse XSD Schema Code:
<xsd:element name="dateGroupItem" type="CT_DateGroupItem" minOccurs="0" maxOccurs="unbounded">
    <xsd:annotation>
        <xsd:documentation>Date Grouping</xsd:documentation>
    </xsd:annotation>
</xsd:element>
Collapse Child Attributes:
Name Type Default Value Use
year nsM:year Required
month nsM:month Optional
day nsM:day Optional
hour nsM:hour Optional
minute nsM:minute Optional
second nsM:second Optional
dateTimeGrouping nsM:dateTimeGrouping Required
Collapse Derivation Tree: