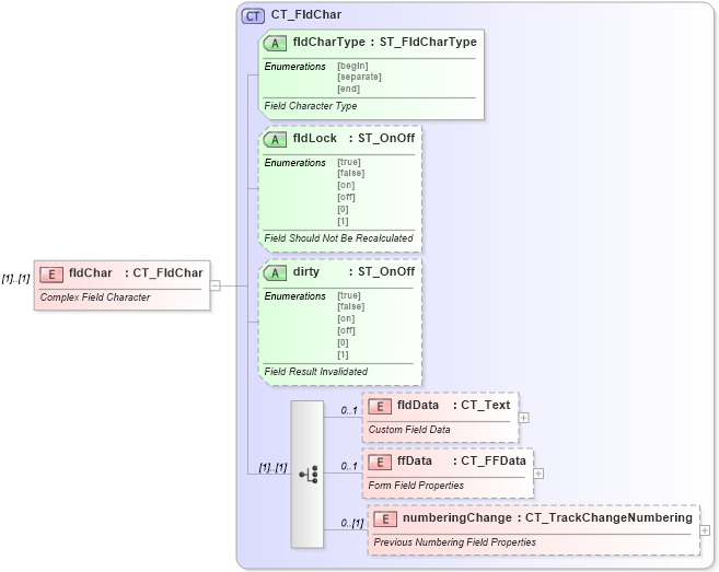
| Definition Type: | Element |
| Name: | fldChar |
| Namespace: | http://schemas.openxmlformats.org/wordprocessingml/2006/main |
| Type: | w:CT_FldChar |
| Containing Schema: | wml.xsd |
| MinOccurs | (1) |
| MaxOccurs | (1) |
| Abstract | |
| Documentation: |
Complex Field Character
|
![]() |
|
|
|||||||||||||||||
|
|||||||||||||||||
|
|