| Definition Type: | Element |
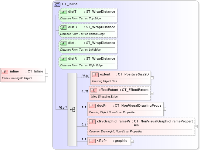
| Name: | inline |
| Namespace: | http://schemas.openxmlformats.org/drawingml/2006/wordprocessingDrawing |
| Type: | wp:CT_Inline |
| Containing Schema: | dml-wordprocessingDrawing.xsd |
| Abstract | |
| Documentation: |
Inline DrawingML Object
|
![]() |
|
|
|||||||||||||||||||||||||
|
|||||||||||||||||||||