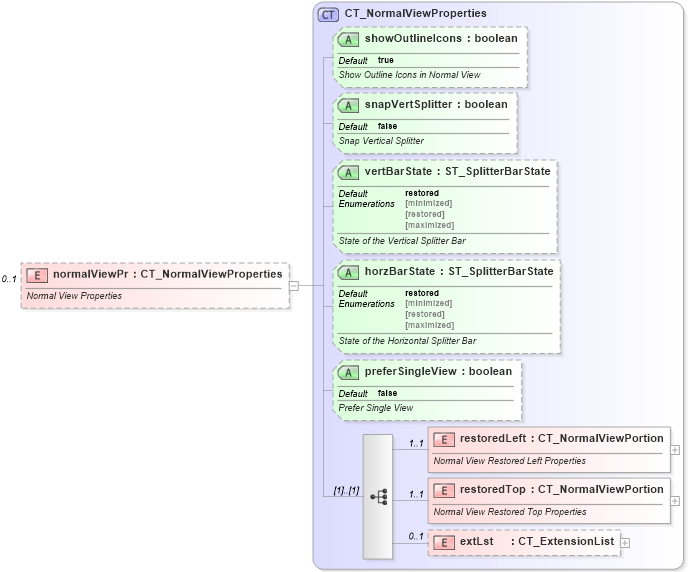
| Definition Type: | Element |
| Name: | normalViewPr |
| Namespace: | http://schemas.openxmlformats.org/presentationml/2006/main |
| Type: | p:CT_NormalViewProperties |
| Containing Schema: | pml-viewProperties.xsd |
| MinOccurs | 0 |
| MaxOccurs | 1 |
| Abstract | |
| Documentation: |
Normal View Properties
|
![]() |
|
|
|||||||||||||||||
|
|||||||||||||||||||||||||
|
|