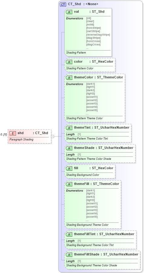
<xsd:element name="shd" type="CT_Shd" minOccurs="0"> <xsd:annotation> <xsd:documentation>Paragraph Shading</xsd:documentation> </xsd:annotation> </xsd:element>