Definition Type: Element
Name: sldLayout
Namespace: http://schemas.openxmlformats.org/presentationml/2006/main
Type: p:CT_SlideLayout
Containing Schema: pml-slide.xsd
Abstract
Documentation:
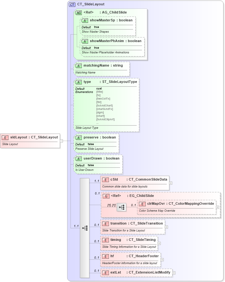
Slide Layout
Collapse XSD Schema Diagram:
Drilldown into extLst in schema pml-slide_xsd Drilldown into hf in schema pml-slide_xsd Drilldown into timing in schema pml-slide_xsd Drilldown into transition in schema pml-slide_xsd Drilldown into clrMapOvr in schema pml-slide_xsd Drilldown into EG_ChildSlide in schema pml-slide_xsd Drilldown into cSld in schema pml-slide_xsd Drilldown into userDrawn in schema pml-slide_xsd Drilldown into preserve in schema pml-slide_xsd Drilldown into type in schema pml-slide_xsd Drilldown into matchingName in schema pml-slide_xsd Drilldown into showMasterPhAnim in schema pml-slide_xsd Drilldown into showMasterSp in schema pml-slide_xsd Drilldown into AG_ChildSlide in schema pml-slide_xsd Drilldown into CT_SlideLayout in schema pml-slide_xsdXSD Diagram of sldLayout in schema pml-slide_xsd (Office Open XML (OOXML / OpenXML / Ecma 376))
Collapse XSD Schema Code:
<xsd:element name="sldLayout" type="CT_SlideLayout">
    <xsd:annotation>
        <xsd:documentation>Slide Layout</xsd:documentation>
    </xsd:annotation>
</xsd:element>
Collapse Child Elements:
Name Type Min Occurs Max Occurs
cSld p:cSld 1 1
clrMapOvr p:clrMapOvr 0 1
transition p:transition 0 1
timing p:timing 0 1
hf p:hf 0 1
extLst p:extLst 0 1
<xs:group> p:EG_ChildSlide 0 1
Collapse Child Attributes:
Name Type Default Value Use
showMasterSp p:showMasterSp true Optional
showMasterPhAnim p:showMasterPhAnim true Optional
matchingName p:matchingName Optional
type p:type cust Optional
preserve p:preserve false Optional
userDrawn p:userDrawn false Optional
Collapse Derivation Tree: