Definition Type: Element
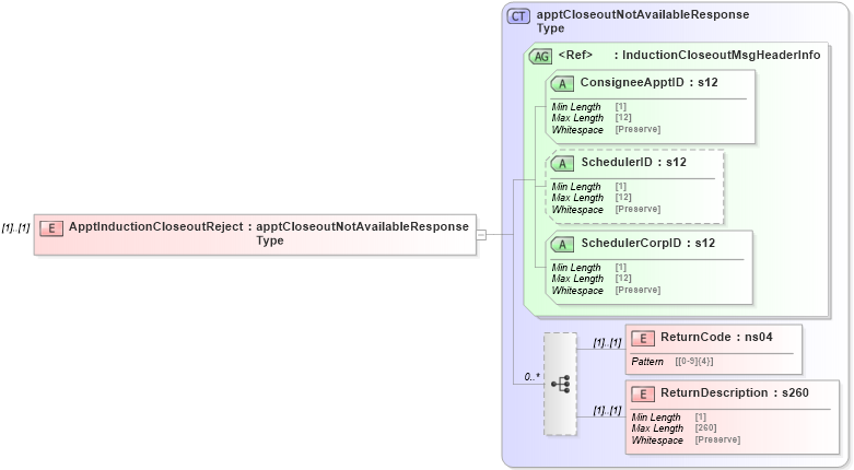
Name: ApptInductionCloseoutReject
Namespace: http://idealliance.org/maildat/Specs/md091/mailxml60a/mailxml
Type: mailxml:apptCloseoutNotAvailableResponseType
Containing Schema: mailxml_120308.xsd
MinOccurs (1)
MaxOccurs (1)
Abstract
Collapse XSD Schema Diagram:
Drilldown into ReturnDescription in schema mailxml_120308_xsd Drilldown into ReturnCode in schema mailxml_120308_xsd Drilldown into SchedulerCorpID in schema mailxml_120308_xsd Drilldown into SchedulerID in schema mailxml_120308_xsd Drilldown into ConsigneeApptID in schema mailxml_120308_xsd Drilldown into InductionCloseoutMsgHeaderInfo in schema mailxml_120308_xsd Drilldown into apptCloseoutNotAvailableResponseType in schema mailxml_120308_xsdXSD Diagram of ApptInductionCloseoutReject in schema mailxml_120308_xsd (Mail.XML - Mailing supply chain)
Collapse XSD Schema Code:
<xs:element name="ApptInductionCloseoutReject" type="mailxml:apptCloseoutNotAvailableResponseType" />
Collapse Child Elements:
Name Type Min Occurs Max Occurs
ReturnCode mailxml:ReturnCode (1) (1)
ReturnDescription mailxml:ReturnDescription (1) (1)
Collapse Child Attributes:
Name Type Default Value Use
ConsigneeApptID mailxml:ConsigneeApptID Required
SchedulerID mailxml:SchedulerID Optional
SchedulerCorpID mailxml:SchedulerCorpID Required
Collapse Derivation Tree: