Definition Type: Element
Name: CastofCharactersUpdateRequest
Namespace: http://idealliance.org/maildat/Specs/md091/mailxml60a/mailxml
Containing Schema: mailxml_120308.xsd
Abstract
Documentation:
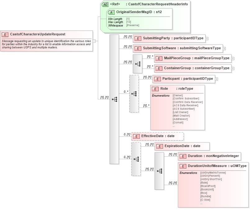
Message requesting an update to unique identification the various roles for parties within the industry for a list to enable information access and sharing between USPS and multiple mailers.
Collapse XSD Schema Diagram:
Drilldown into DurationUnitofMeasure in schema mailxml_120308_xsd Drilldown into Duration in schema mailxml_120308_xsd Drilldown into ExpirationDate in schema mailxml_120308_xsd Drilldown into EffectiveDate in schema mailxml_120308_xsd Drilldown into Role in schema mailxml_120308_xsd Drilldown into Particpant in schema mailxml_120308_xsd Drilldown into ContainerGroup in schema mailxml_120308_xsd Drilldown into MailPieceGroup in schema mailxml_120308_xsd Drilldown into SubmittingSoftware in schema mailxml_120308_xsd Drilldown into SubmittingParty in schema mailxml_120308_xsd Drilldown into OriginalSenderMsgID in schema mailxml_120308_xsd Drilldown into CastofCharacterRequestHeaderInfo in schema mailxml_120308_xsdXSD Diagram of CastofCharactersUpdateRequest in schema mailxml_120308_xsd (Mail.XML - Mailing supply chain)
Collapse XSD Schema Code:
<xs:element name="CastofCharactersUpdateRequest">
    <xs:annotation>
        <xs:documentation>Message requesting an update to unique identification the various roles for parties within the industry for a list to enable information access and sharing between USPS and multiple mailers.</xs:documentation>
    </xs:annotation>
    <xs:complexType>
        <xs:sequence>
            <xs:element name="SubmittingParty" type="mailxml:participantIDType" />
            <xs:element name="SubmittingSoftware" type="mailxml:submittingSoftwareType" />
            <xs:choice>
                <xs:element name="MailPieceGroup" type="mailxml:mailPieceGroupType" maxOccurs="unbounded" />
                <xs:element name="ContainerGroup" type="mailxml:containerGroupType" maxOccurs="unbounded" />
            </xs:choice>
            <xs:sequence minOccurs="0" maxOccurs="unbounded">
                <xs:element name="Particpant" type="mailxml:participantIDType" />
                <xs:element name="Role" type="mailxml_base:roleType" maxOccurs="unbounded" />
            </xs:sequence>
            <xs:element name="EffectiveDate" type="xs:date" minOccurs="0" />
            <xs:choice minOccurs="0">
                <xs:element name="ExpirationDate" type="xs:date" />
                <xs:sequence>
                    <xs:element name="Duration" type="xs:nonNegativeInteger" />
                    <xs:element name="DurationUnitofMeasure" type="mailxml_base:uOMType" />
                </xs:sequence>
            </xs:choice>
        </xs:sequence>
        <xs:attributeGroup ref="mailxml:CastofCharacterRequestHeaderInfo" />
    </xs:complexType>
</xs:element>
Collapse Child Elements:
Name Type Min Occurs Max Occurs
SubmittingParty mailxml:SubmittingParty (1) (1)
SubmittingSoftware mailxml:SubmittingSoftware (1) (1)
MailPieceGroup mailxml:MailPieceGroup (1) unbounded
ContainerGroup mailxml:ContainerGroup (1) unbounded
Particpant mailxml:Particpant (1) (1)
Role mailxml:Role (1) unbounded
EffectiveDate mailxml:EffectiveDate 0 (1)
ExpirationDate mailxml:ExpirationDate (1) (1)
Duration mailxml:Duration (1) (1)
DurationUnitofMeasure mailxml:DurationUnitofMeasure (1) (1)
Collapse Child Attributes:
Name Type Default Value Use
OriginalSenderMsgID mailxml:OriginalSenderMsgID Required