Definition Type: ComplexType
Name: contentUspsSummaryType
Namespace: http://idealliance.org/maildat/Specs/md091/mailxml60a/mailxml
Containing Schema: mailxml_120308.xsd
Abstract
Collapse XSD Schema Diagram:
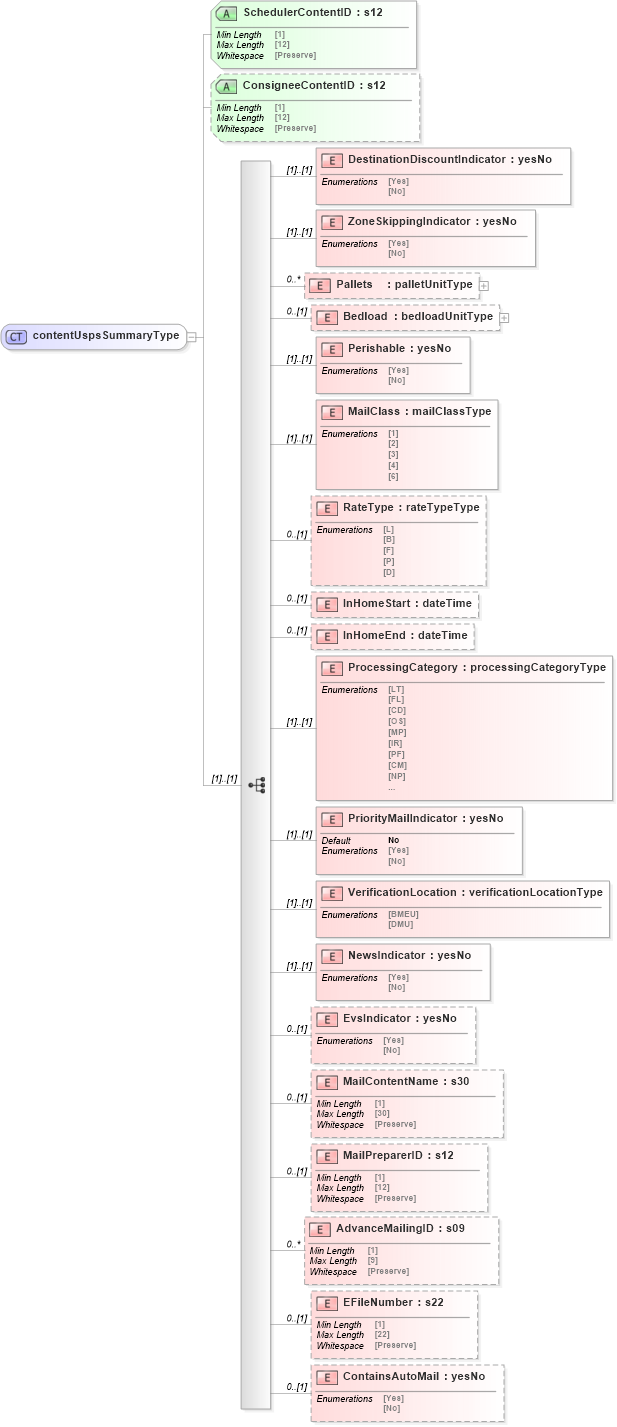
Drilldown into ContainsAutoMail in schema mailxml_120308_xsd Drilldown into EFileNumber in schema mailxml_120308_xsd Drilldown into AdvanceMailingID in schema mailxml_120308_xsd Drilldown into MailPreparerID in schema mailxml_120308_xsd Drilldown into MailContentName in schema mailxml_120308_xsd Drilldown into EvsIndicator in schema mailxml_120308_xsd Drilldown into NewsIndicator in schema mailxml_120308_xsd Drilldown into VerificationLocation in schema mailxml_120308_xsd Drilldown into PriorityMailIndicator in schema mailxml_120308_xsd Drilldown into ProcessingCategory in schema mailxml_120308_xsd Drilldown into InHomeEnd in schema mailxml_120308_xsd Drilldown into InHomeStart in schema mailxml_120308_xsd Drilldown into RateType in schema mailxml_120308_xsd Drilldown into MailClass in schema mailxml_120308_xsd Drilldown into Perishable in schema mailxml_120308_xsd Drilldown into Bedload in schema mailxml_120308_xsd Drilldown into Pallets in schema mailxml_120308_xsd Drilldown into ZoneSkippingIndicator in schema mailxml_120308_xsd Drilldown into DestinationDiscountIndicator in schema mailxml_120308_xsd Drilldown into ConsigneeContentID in schema mailxml_120308_xsd Drilldown into SchedulerContentID in schema mailxml_120308_xsdXSD Diagram of contentUspsSummaryType in schema mailxml_120308_xsd (Mail.XML - Mailing supply chain)
Collapse XSD Schema Code:
<xs:complexType name="contentUspsSummaryType">
    <xs:sequence>
        <xs:element name="DestinationDiscountIndicator" type="mailxml_base:yesNo" />
        <xs:element name="ZoneSkippingIndicator" type="mailxml_base:yesNo" />
        <xs:element name="Pallets" type="mailxml:palletUnitType" minOccurs="0" maxOccurs="unbounded" />
        <xs:element name="Bedload" type="mailxml:bedloadUnitType" minOccurs="0" />
        <xs:element name="Perishable" type="mailxml_base:yesNo" />
        <xs:element name="MailClass" type="mailxml_base:mailClassType" />
        <xs:element name="RateType" type="mailxml_base:rateTypeType" minOccurs="0" />
        <xs:element name="InHomeStart" type="xs:dateTime" minOccurs="0" />
        <xs:element name="InHomeEnd" type="xs:dateTime" minOccurs="0" />
        <xs:element name="ProcessingCategory" type="mailxml_base:processingCategoryType" />
        <xs:element name="PriorityMailIndicator" type="mailxml_base:yesNo" default="No" />
        <xs:element name="VerificationLocation" type="mailxml_base:verificationLocationType" />
        <xs:element name="NewsIndicator" type="mailxml_base:yesNo" />
        <xs:element name="EvsIndicator" type="mailxml_base:yesNo" minOccurs="0" />
        <xs:element name="MailContentName" type="mailxml_base:s30" minOccurs="0" />
        <xs:element name="MailPreparerID" type="mailxml_base:s12" minOccurs="0" />
        <xs:element name="AdvanceMailingID" type="mailxml_base:s09" minOccurs="0" maxOccurs="unbounded" />
        <xs:element name="EFileNumber" type="mailxml_base:s22" minOccurs="0" />
        <xs:element name="ContainsAutoMail" type="mailxml_base:yesNo" minOccurs="0" />
    </xs:sequence>
    <xs:attribute name="SchedulerContentID" type="mailxml_base:s12" use="required" />
    <xs:attribute name="ConsigneeContentID" type="mailxml_base:s12" />
</xs:complexType>
Collapse Child Elements:
Name Type Min Occurs Max Occurs
DestinationDiscountIndicator mailxml:DestinationDiscountIndicator (1) (1)
ZoneSkippingIndicator mailxml:ZoneSkippingIndicator (1) (1)
Pallets mailxml:Pallets 0 unbounded
Bedload mailxml:Bedload 0 (1)
Perishable mailxml:Perishable (1) (1)
MailClass mailxml:MailClass (1) (1)
RateType mailxml:RateType 0 (1)
InHomeStart mailxml:InHomeStart 0 (1)
InHomeEnd mailxml:InHomeEnd 0 (1)
ProcessingCategory mailxml:ProcessingCategory (1) (1)
PriorityMailIndicator mailxml:PriorityMailIndicator (1) (1)
VerificationLocation mailxml:VerificationLocation (1) (1)
NewsIndicator mailxml:NewsIndicator (1) (1)
EvsIndicator mailxml:EvsIndicator 0 (1)
MailContentName mailxml:MailContentName 0 (1)
MailPreparerID mailxml:MailPreparerID 0 (1)
AdvanceMailingID mailxml:AdvanceMailingID 0 unbounded
EFileNumber mailxml:EFileNumber 0 (1)
ContainsAutoMail mailxml:ContainsAutoMail 0 (1)
Collapse Child Attributes:
Name Type Default Value Use
SchedulerContentID mailxml:SchedulerContentID Required
ConsigneeContentID mailxml:ConsigneeContentID (Optional)
Collapse Derivation Tree:
Collapse References:
mailxml:ContentUSPSSummary