Definition Type: Element
Name: DeliveryApptMultiStopUpdateRequest
Namespace: http://idealliance.org/maildat/Specs/md091/mailxml60a/mailxml
Containing Schema: mailxml_120308.xsd
Abstract
Documentation:
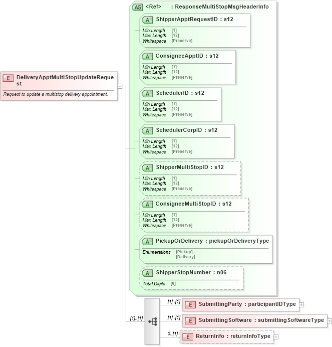
Request to update a multistop delivery appointment.
Collapse XSD Schema Diagram:
Drilldown into ReturnInfo in schema mailxml_120308_xsd Drilldown into SubmittingSoftware in schema mailxml_120308_xsd Drilldown into SubmittingParty in schema mailxml_120308_xsd Drilldown into ShipperStopNumber in schema mailxml_120308_xsd Drilldown into PickupOrDelivery in schema mailxml_120308_xsd Drilldown into ConsigneeMultiStopID in schema mailxml_120308_xsd Drilldown into ShipperMultiStopID in schema mailxml_120308_xsd Drilldown into SchedulerCorpID in schema mailxml_120308_xsd Drilldown into SchedulerID in schema mailxml_120308_xsd Drilldown into ConsigneeApptID in schema mailxml_120308_xsd Drilldown into ShipperApptRequestID in schema mailxml_120308_xsd Drilldown into ResponseMultiStopMsgHeaderInfo in schema mailxml_120308_xsdXSD Diagram of DeliveryApptMultiStopUpdateRequest in schema mailxml_120308_xsd (Mail.XML - Mailing supply chain)
Collapse XSD Schema Code:
<xs:element name="DeliveryApptMultiStopUpdateRequest">
    <xs:annotation>
        <xs:documentation>Request to update a multistop delivery appointment.</xs:documentation>
    </xs:annotation>
    <xs:complexType>
        <xs:sequence>
            <xs:element name="SubmittingParty" type="mailxml:participantIDType" />
            <xs:element name="SubmittingSoftware" type="mailxml:submittingSoftwareType" />
            <xs:element name="ReturnInfo" type="mailxml:returnInfoType" minOccurs="0" />
        </xs:sequence>
        <xs:attributeGroup ref="mailxml:ResponseMultiStopMsgHeaderInfo" />
    </xs:complexType>
</xs:element>
Collapse Child Elements:
Name Type Min Occurs Max Occurs
SubmittingParty mailxml:SubmittingParty (1) (1)
SubmittingSoftware mailxml:SubmittingSoftware (1) (1)
ReturnInfo mailxml:ReturnInfo 0 (1)
Collapse Child Attributes:
Name Type Default Value Use
ShipperApptRequestID mailxml:ShipperApptRequestID Required
ConsigneeApptID mailxml:ConsigneeApptID Required
SchedulerID mailxml:SchedulerID Required
SchedulerCorpID mailxml:SchedulerCorpID Required
ShipperMultiStopID mailxml:ShipperMultiStopID (Optional)
ConsigneeMultiStopID mailxml:ConsigneeMultiStopID (Optional)
PickupOrDelivery mailxml:PickupOrDelivery Required
ShipperStopNumber mailxml:ShipperStopNumber (Optional)