Definition Type: Element
Name: DeliveryApptShellUpdateRequest
Namespace: http://idealliance.org/maildat/Specs/md091/mailxml60a/mailxml
Containing Schema: mailxml_120308.xsd
Abstract
Documentation:
Request to update a delivery appointment shell to which content will be added later.
Collapse XSD Schema Diagram:
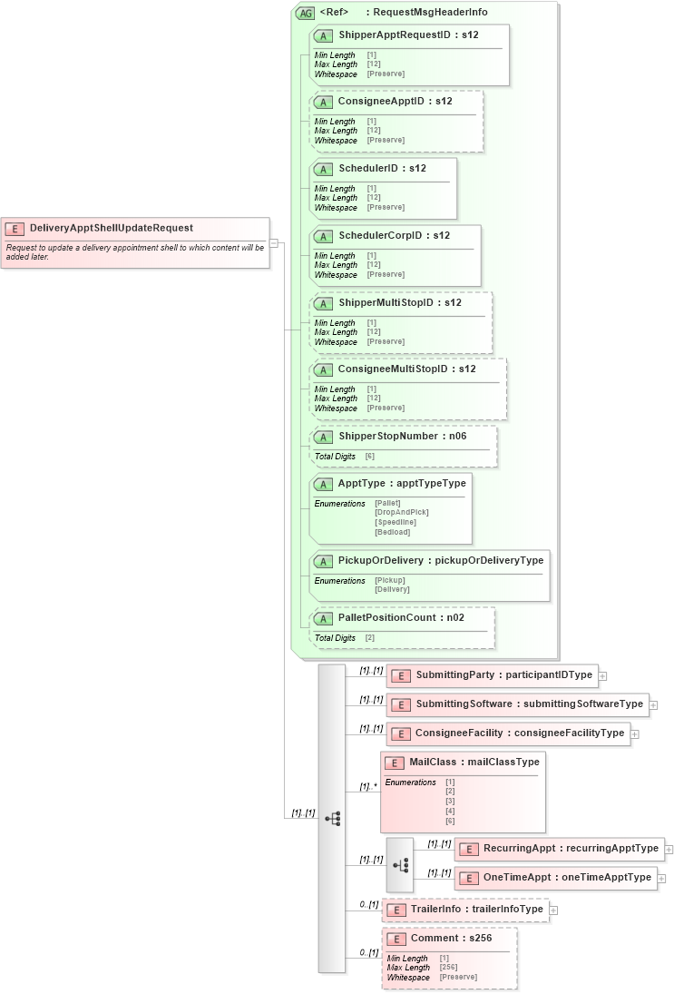
Drilldown into Comment in schema mailxml_120308_xsd Drilldown into TrailerInfo in schema mailxml_120308_xsd Drilldown into OneTimeAppt in schema mailxml_120308_xsd Drilldown into RecurringAppt in schema mailxml_120308_xsd Drilldown into MailClass in schema mailxml_120308_xsd Drilldown into ConsigneeFacility in schema mailxml_120308_xsd Drilldown into SubmittingSoftware in schema mailxml_120308_xsd Drilldown into SubmittingParty in schema mailxml_120308_xsd Drilldown into PalletPositionCount in schema mailxml_120308_xsd Drilldown into PickupOrDelivery in schema mailxml_120308_xsd Drilldown into ApptType in schema mailxml_120308_xsd Drilldown into ShipperStopNumber in schema mailxml_120308_xsd Drilldown into ConsigneeMultiStopID in schema mailxml_120308_xsd Drilldown into ShipperMultiStopID in schema mailxml_120308_xsd Drilldown into SchedulerCorpID in schema mailxml_120308_xsd Drilldown into SchedulerID in schema mailxml_120308_xsd Drilldown into ConsigneeApptID in schema mailxml_120308_xsd Drilldown into ShipperApptRequestID in schema mailxml_120308_xsd Drilldown into RequestMsgHeaderInfo in schema mailxml_120308_xsdXSD Diagram of DeliveryApptShellUpdateRequest in schema mailxml_120308_xsd (Mail.XML - Mailing supply chain)
Collapse XSD Schema Code:
<xs:element name="DeliveryApptShellUpdateRequest">
    <xs:annotation>
        <xs:documentation>Request to update a delivery appointment shell to which content will be added later.</xs:documentation>
    </xs:annotation>
    <xs:complexType>
        <xs:sequence>
            <xs:element name="SubmittingParty" type="mailxml:participantIDType" />
            <xs:element name="SubmittingSoftware" type="mailxml:submittingSoftwareType" />
            <xs:element name="ConsigneeFacility" type="mailxml:consigneeFacilityType" />
            <xs:element name="MailClass" type="mailxml_base:mailClassType" maxOccurs="unbounded" />
            <xs:choice>
                <xs:element name="RecurringAppt" type="mailxml:recurringApptType" />
                <xs:element name="OneTimeAppt" type="mailxml:oneTimeApptType" />
            </xs:choice>
            <xs:element name="TrailerInfo" type="mailxml:trailerInfoType" minOccurs="0" />
            <xs:element name="Comment" type="mailxml_base:s256" minOccurs="0" />
        </xs:sequence>
        <xs:attributeGroup ref="mailxml:RequestMsgHeaderInfo" />
    </xs:complexType>
</xs:element>
Collapse Child Elements:
Name Type Min Occurs Max Occurs
SubmittingParty mailxml:SubmittingParty (1) (1)
SubmittingSoftware mailxml:SubmittingSoftware (1) (1)
ConsigneeFacility mailxml:ConsigneeFacility (1) (1)
MailClass mailxml:MailClass (1) unbounded
RecurringAppt mailxml:RecurringAppt (1) (1)
OneTimeAppt mailxml:OneTimeAppt (1) (1)
TrailerInfo mailxml:TrailerInfo 0 (1)
Comment mailxml:Comment 0 (1)
Collapse Child Attributes:
Name Type Default Value Use
ShipperApptRequestID mailxml:ShipperApptRequestID Required
ConsigneeApptID mailxml:ConsigneeApptID (Optional)
SchedulerID mailxml:SchedulerID Required
SchedulerCorpID mailxml:SchedulerCorpID Required
ShipperMultiStopID mailxml:ShipperMultiStopID (Optional)
ConsigneeMultiStopID mailxml:ConsigneeMultiStopID (Optional)
ShipperStopNumber mailxml:ShipperStopNumber (Optional)
ApptType mailxml:ApptType Required
PickupOrDelivery mailxml:PickupOrDelivery Required
PalletPositionCount mailxml:PalletPositionCount (Optional)