Definition Type: Element
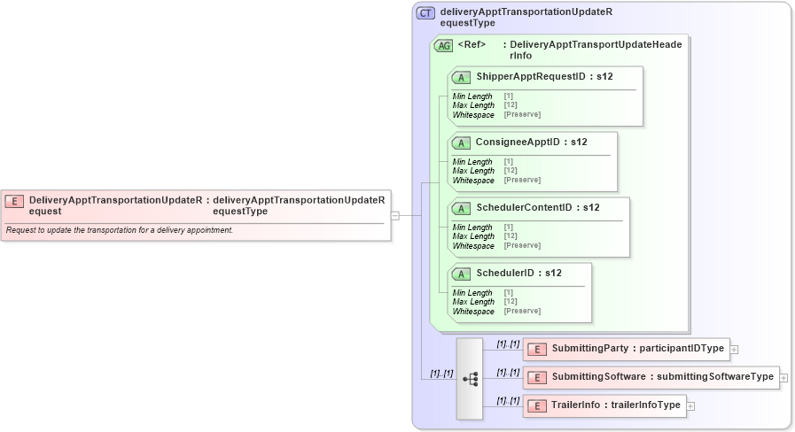
Name: DeliveryApptTransportationUpdateRequest
Namespace: http://idealliance.org/maildat/Specs/md091/mailxml60a/mailxml
Type: mailxml:deliveryApptTransportationUpdateRequestType
Containing Schema: mailxml_120308.xsd
Abstract
Documentation:
Request to update the transportation for a delivery appointment.
Collapse XSD Schema Diagram:
Drilldown into TrailerInfo in schema mailxml_120308_xsd Drilldown into SubmittingSoftware in schema mailxml_120308_xsd Drilldown into SubmittingParty in schema mailxml_120308_xsd Drilldown into SchedulerID in schema mailxml_120308_xsd Drilldown into SchedulerContentID in schema mailxml_120308_xsd Drilldown into ConsigneeApptID in schema mailxml_120308_xsd Drilldown into ShipperApptRequestID in schema mailxml_120308_xsd Drilldown into DeliveryApptTransportUpdateHeaderInfo in schema mailxml_120308_xsd Drilldown into deliveryApptTransportationUpdateRequestType in schema mailxml_120308_xsdXSD Diagram of DeliveryApptTransportationUpdateRequest in schema mailxml_120308_xsd (Mail.XML - Mailing supply chain)
Collapse XSD Schema Code:
<xs:element name="DeliveryApptTransportationUpdateRequest" type="mailxml:deliveryApptTransportationUpdateRequestType">
    <xs:annotation>
        <xs:documentation>Request to update the transportation for a delivery appointment.</xs:documentation>
    </xs:annotation>
</xs:element>
Collapse Child Elements:
Name Type Min Occurs Max Occurs
SubmittingParty mailxml:SubmittingParty (1) (1)
SubmittingSoftware mailxml:SubmittingSoftware (1) (1)
TrailerInfo mailxml:TrailerInfo (1) (1)
Collapse Child Attributes:
Name Type Default Value Use
ShipperApptRequestID mailxml:ShipperApptRequestID Required
ConsigneeApptID mailxml:ConsigneeApptID Required
SchedulerContentID mailxml:SchedulerContentID Required
SchedulerID mailxml:SchedulerID Required
Collapse Derivation Tree: