Definition Type: Element
Name: DeliveryPointValidationDelivery
Namespace: http://idealliance.org/maildat/Specs/md091/mailxml60a/mailxml
Containing Schema: mailxml_120308.xsd
Abstract
Documentation:
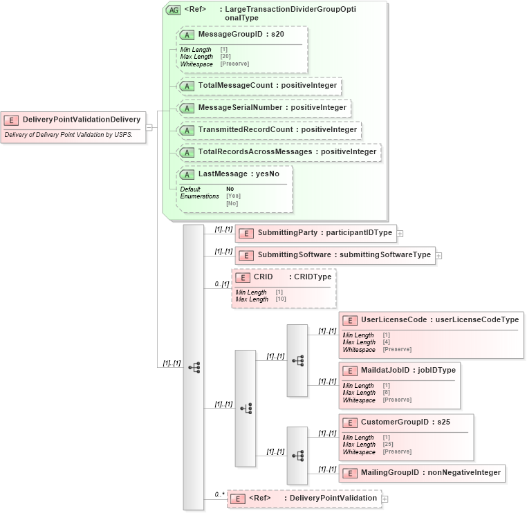
Delivery of Delivery Point Validation by USPS.
Collapse XSD Schema Diagram:
Drilldown into DeliveryPointValidation in schema mailxml_120308_xsd Drilldown into MailingGroupID in schema mailxml_120308_xsd Drilldown into CustomerGroupID in schema mailxml_120308_xsd Drilldown into MaildatJobID in schema mailxml_120308_xsd Drilldown into UserLicenseCode in schema mailxml_120308_xsd Drilldown into CRID in schema mailxml_120308_xsd Drilldown into SubmittingSoftware in schema mailxml_120308_xsd Drilldown into SubmittingParty in schema mailxml_120308_xsd Drilldown into LastMessage in schema mailxml_120308_xsd Drilldown into TotalRecordsAcrossMessages in schema mailxml_120308_xsd Drilldown into TransmittedRecordCount in schema mailxml_120308_xsd Drilldown into MessageSerialNumber in schema mailxml_120308_xsd Drilldown into TotalMessageCount in schema mailxml_120308_xsd Drilldown into MessageGroupID in schema mailxml_120308_xsd Drilldown into LargeTransactionDividerGroupOptionalType in schema mailxml_120308_xsdXSD Diagram of DeliveryPointValidationDelivery in schema mailxml_120308_xsd (Mail.XML - Mailing supply chain)
Collapse XSD Schema Code:
<xs:element name="DeliveryPointValidationDelivery">
    <xs:annotation>
        <xs:documentation>Delivery of Delivery Point Validation by USPS.</xs:documentation>
    </xs:annotation>
    <xs:complexType>
        <xs:sequence>
            <xs:element name="SubmittingParty" type="mailxml:participantIDType" />
            <xs:element name="SubmittingSoftware" type="mailxml:submittingSoftwareType" />
            <xs:element name="CRID" type="mailxml_base:CRIDType" minOccurs="0" />
            <xs:choice>
                <xs:sequence>
                    <xs:element name="UserLicenseCode" type="mailxml_base:userLicenseCodeType" />
                    <xs:element name="MaildatJobID" type="mailxml_base:jobIDType" />
                </xs:sequence>
                <xs:sequence>
                    <xs:element name="CustomerGroupID" type="mailxml_base:s25" />
                    <xs:element name="MailingGroupID" type="xs:nonNegativeInteger" />
                </xs:sequence>
            </xs:choice>
            <xs:element ref="mailxml:DeliveryPointValidation" maxOccurs="unbounded" minOccurs="0" />
        </xs:sequence>
        <xs:attributeGroup ref="mailxml:LargeTransactionDividerGroupOptionalType" />
    </xs:complexType>
</xs:element>
Collapse Child Elements:
Name Type Min Occurs Max Occurs
SubmittingParty mailxml:SubmittingParty (1) (1)
SubmittingSoftware mailxml:SubmittingSoftware (1) (1)
CRID mailxml:CRID 0 (1)
UserLicenseCode mailxml:UserLicenseCode (1) (1)
MaildatJobID mailxml:MaildatJobID (1) (1)
CustomerGroupID mailxml:CustomerGroupID (1) (1)
MailingGroupID mailxml:MailingGroupID (1) (1)
DeliveryPointValidation mailxml:DeliveryPointValidation 0 unbounded
Collapse Child Attributes:
Name Type Default Value Use
MessageGroupID mailxml:MessageGroupID Optional
TotalMessageCount mailxml:TotalMessageCount Optional
MessageSerialNumber mailxml:MessageSerialNumber Optional
TransmittedRecordCount mailxml:TransmittedRecordCount Optional
TotalRecordsAcrossMessages mailxml:TotalRecordsAcrossMessages Optional
LastMessage mailxml:LastMessage No Optional