Definition Type: Element
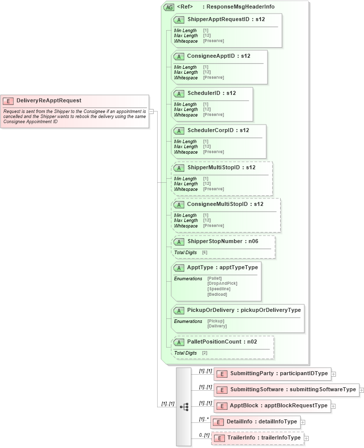
Name: DeliveryReApptRequest
Namespace: http://idealliance.org/maildat/Specs/md091/mailxml60a/mailxml
Containing Schema: mailxml_120308.xsd
Abstract
Documentation:
Request is sent from the Shipper to the Consignee if an appointment is cancelled and the Shipper wants to rebook the delivery using the same Consignee Appointment ID
Collapse XSD Schema Diagram:
Drilldown into TrailerInfo in schema mailxml_120308_xsd Drilldown into DetailInfo in schema mailxml_120308_xsd Drilldown into ApptBlock in schema mailxml_120308_xsd Drilldown into SubmittingSoftware in schema mailxml_120308_xsd Drilldown into SubmittingParty in schema mailxml_120308_xsd Drilldown into PalletPositionCount in schema mailxml_120308_xsd Drilldown into PickupOrDelivery in schema mailxml_120308_xsd Drilldown into ApptType in schema mailxml_120308_xsd Drilldown into ShipperStopNumber in schema mailxml_120308_xsd Drilldown into ConsigneeMultiStopID in schema mailxml_120308_xsd Drilldown into ShipperMultiStopID in schema mailxml_120308_xsd Drilldown into SchedulerCorpID in schema mailxml_120308_xsd Drilldown into SchedulerID in schema mailxml_120308_xsd Drilldown into ConsigneeApptID in schema mailxml_120308_xsd Drilldown into ShipperApptRequestID in schema mailxml_120308_xsd Drilldown into ResponseMsgHeaderInfo in schema mailxml_120308_xsdXSD Diagram of DeliveryReApptRequest in schema mailxml_120308_xsd (Mail.XML - Mailing supply chain)
Collapse XSD Schema Code:
<xs:element name="DeliveryReApptRequest">
    <xs:annotation>
        <xs:documentation>Request is sent from the Shipper to the Consignee if an appointment is cancelled and the Shipper wants to rebook the delivery using the same Consignee Appointment ID</xs:documentation>
    </xs:annotation>
    <xs:complexType>
        <xs:sequence>
            <xs:element name="SubmittingParty" type="mailxml:participantIDType" />
            <xs:element name="SubmittingSoftware" type="mailxml:submittingSoftwareType" />
            <xs:element name="ApptBlock" type="mailxml:apptBlockRequestType" />
            <xs:element name="DetailInfo" type="mailxml:detailInfoType" maxOccurs="unbounded" />
            <xs:element name="TrailerInfo" type="mailxml:trailerInfoType" minOccurs="0" />
        </xs:sequence>
        <xs:attributeGroup ref="mailxml:ResponseMsgHeaderInfo" />
    </xs:complexType>
</xs:element>
Collapse Child Elements:
Name Type Min Occurs Max Occurs
SubmittingParty mailxml:SubmittingParty (1) (1)
SubmittingSoftware mailxml:SubmittingSoftware (1) (1)
ApptBlock mailxml:ApptBlock (1) (1)
DetailInfo mailxml:DetailInfo (1) unbounded
TrailerInfo mailxml:TrailerInfo 0 (1)
Collapse Child Attributes:
Name Type Default Value Use
ShipperApptRequestID mailxml:ShipperApptRequestID Required
ConsigneeApptID mailxml:ConsigneeApptID Required
SchedulerID mailxml:SchedulerID Required
SchedulerCorpID mailxml:SchedulerCorpID Required
ShipperMultiStopID mailxml:ShipperMultiStopID (Optional)
ConsigneeMultiStopID mailxml:ConsigneeMultiStopID (Optional)
ShipperStopNumber mailxml:ShipperStopNumber (Optional)
ApptType mailxml:ApptType Required
PickupOrDelivery mailxml:PickupOrDelivery Required
PalletPositionCount mailxml:PalletPositionCount (Optional)