Documentation for Mail.XML - Mailing supply chain
Definition Type:
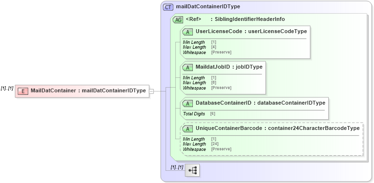
Element
Name:
MailDatContainer
Namespace:
http://idealliance.org/maildat/Specs/md091/mailxml60a/mailxml
Type:
mailxml
:
mailDatContainerIDType
Containing Schema:
mailxml_120308.xsd
MinOccurs
(1)
MaxOccurs
(1)
Abstract
XSD Schema Diagram:
XSD Schema Code:
<xs:element name="MailDatContainer" type="mailxml:mailDatContainerIDType" />
Child Attributes:
Name
Type
Default Value
Use
UserLicenseCode
mailxml
:
UserLicenseCode
Required
MaildatJobID
mailxml
:
MaildatJobID
Required
DatabaseContainerID
mailxml
:
DatabaseContainerID
Required
UniqueContainerBarcode
mailxml
:
UniqueContainerBarcode
(Optional)
Derivation Tree:
mailxml
:
mailDatContainerIDType
MailDatContainer