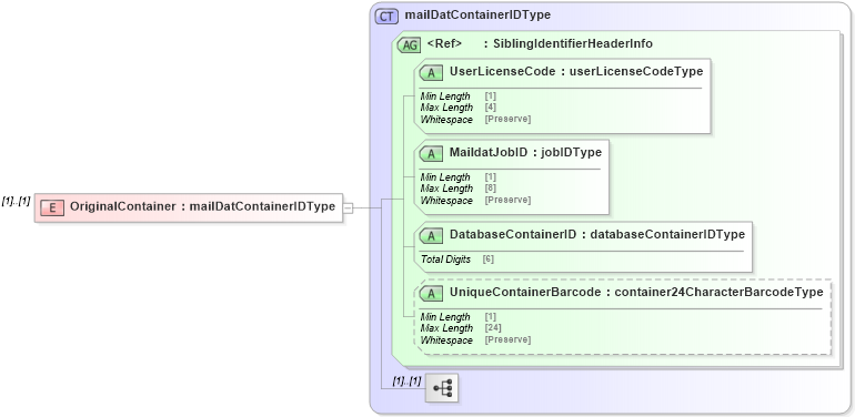
Definition Type: Element
Name: OriginalContainer
Namespace: http://idealliance.org/maildat/Specs/md091/mailxml60a/mailxml
Type: mailxml:mailDatContainerIDType
Containing Schema: mailxml_120308.xsd
MinOccurs (1)
MaxOccurs (1)
Abstract
Collapse XSD Schema Diagram:
Drilldown into UniqueContainerBarcode in schema mailxml_120308_xsd Drilldown into DatabaseContainerID in schema mailxml_120308_xsd Drilldown into MaildatJobID in schema mailxml_120308_xsd Drilldown into UserLicenseCode in schema mailxml_120308_xsd Drilldown into SiblingIdentifierHeaderInfo in schema mailxml_120308_xsd Drilldown into mailDatContainerIDType in schema mailxml_120308_xsdXSD Diagram of OriginalContainer in schema mailxml_120308_xsd (Mail.XML - Mailing supply chain)
Collapse XSD Schema Code:
<xs:element name="OriginalContainer" type="mailxml:mailDatContainerIDType" />
Collapse Child Attributes:
Name Type Default Value Use
UserLicenseCode mailxml:UserLicenseCode Required
MaildatJobID mailxml:MaildatJobID Required
DatabaseContainerID mailxml:DatabaseContainerID Required
UniqueContainerBarcode mailxml:UniqueContainerBarcode (Optional)
Collapse Derivation Tree: