Definition Type: Element
Name: PartnerApptQueryRequest
Namespace: http://idealliance.org/maildat/Specs/md091/mailxml60a/mailxml
Containing Schema: mailxml_120308.xsd
Abstract
Documentation:
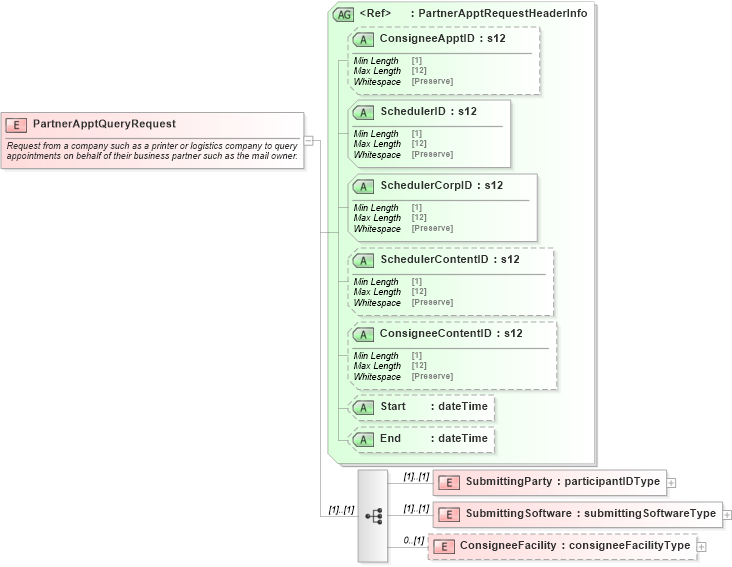
Request from a company such as a printer or logistics company to query appointments on behalf of their business partner such as the mail owner.
Collapse XSD Schema Diagram:
Drilldown into ConsigneeFacility in schema mailxml_120308_xsd Drilldown into SubmittingSoftware in schema mailxml_120308_xsd Drilldown into SubmittingParty in schema mailxml_120308_xsd Drilldown into End in schema mailxml_120308_xsd Drilldown into Start in schema mailxml_120308_xsd Drilldown into ConsigneeContentID in schema mailxml_120308_xsd Drilldown into SchedulerContentID in schema mailxml_120308_xsd Drilldown into SchedulerCorpID in schema mailxml_120308_xsd Drilldown into SchedulerID in schema mailxml_120308_xsd Drilldown into ConsigneeApptID in schema mailxml_120308_xsd Drilldown into PartnerApptRequestHeaderInfo in schema mailxml_120308_xsdXSD Diagram of PartnerApptQueryRequest in schema mailxml_120308_xsd (Mail.XML - Mailing supply chain)
Collapse XSD Schema Code:
<xs:element name="PartnerApptQueryRequest">
    <xs:annotation>
        <xs:documentation>Request from a company such as a printer or logistics company to query appointments on behalf of their business partner such as the mail owner.</xs:documentation>
    </xs:annotation>
    <xs:complexType>
        <xs:sequence>
            <xs:element name="SubmittingParty" type="mailxml:participantIDType" />
            <xs:element name="SubmittingSoftware" type="mailxml:submittingSoftwareType" />
            <xs:element name="ConsigneeFacility" type="mailxml:consigneeFacilityType" minOccurs="0" />
        </xs:sequence>
        <xs:attributeGroup ref="mailxml:PartnerApptRequestHeaderInfo" />
    </xs:complexType>
</xs:element>
Collapse Child Elements:
Name Type Min Occurs Max Occurs
SubmittingParty mailxml:SubmittingParty (1) (1)
SubmittingSoftware mailxml:SubmittingSoftware (1) (1)
ConsigneeFacility mailxml:ConsigneeFacility 0 (1)
Collapse Child Attributes:
Name Type Default Value Use
ConsigneeApptID mailxml:ConsigneeApptID (Optional)
SchedulerID mailxml:SchedulerID Required
SchedulerCorpID mailxml:SchedulerCorpID Required
SchedulerContentID mailxml:SchedulerContentID (Optional)
ConsigneeContentID mailxml:ConsigneeContentID (Optional)
Start mailxml:Start (Optional)
End mailxml:End (Optional)