Definition Type: Element
Name: PeriodicalStatementCreateAccept
Namespace: http://idealliance.org/maildat/Specs/md091/mailxml60a/mailxml
Containing Schema: mailxml_120308.xsd
MinOccurs (1)
MaxOccurs (1)
Abstract
Collapse XSD Schema Diagram:
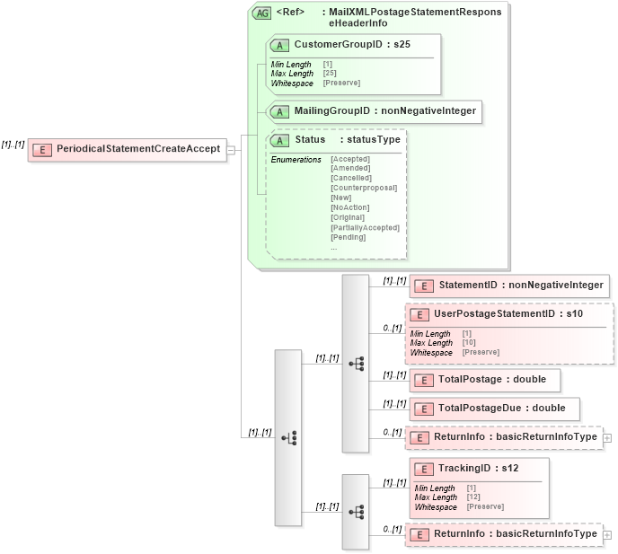
Drilldown into ReturnInfo in schema mailxml_120308_xsd Drilldown into TrackingID in schema mailxml_120308_xsd Drilldown into ReturnInfo in schema mailxml_120308_xsd Drilldown into TotalPostageDue in schema mailxml_120308_xsd Drilldown into TotalPostage in schema mailxml_120308_xsd Drilldown into UserPostageStatementID in schema mailxml_120308_xsd Drilldown into StatementID in schema mailxml_120308_xsd Drilldown into Status in schema mailxml_120308_xsd Drilldown into MailingGroupID in schema mailxml_120308_xsd Drilldown into CustomerGroupID in schema mailxml_120308_xsd Drilldown into MailXMLPostageStatementResponseHeaderInfo in schema mailxml_120308_xsdXSD Diagram of PeriodicalStatementCreateAccept in schema mailxml_120308_xsd (Mail.XML - Mailing supply chain)
Collapse XSD Schema Code:
<xs:element name="PeriodicalStatementCreateAccept">
    <xs:annotation>
        <xs:documentation>
        </xs:documentation>
    </xs:annotation>
    <xs:complexType>
        <xs:choice>
            <xs:sequence>
                <xs:element name="StatementID" type="xs:nonNegativeInteger" />
                <xs:element name="UserPostageStatementID" type="mailxml_base:s10" minOccurs="0" />
                <xs:element name="TotalPostage" type="xs:double" />
                <xs:element name="TotalPostageDue" type="xs:double" />
                <xs:element name="ReturnInfo" type="mailxml:basicReturnInfoType" minOccurs="0" />
            </xs:sequence>
            <xs:sequence>
                <xs:element name="TrackingID" type="mailxml_base:s12" />
                <xs:element name="ReturnInfo" type="mailxml:basicReturnInfoType" minOccurs="0" />
            </xs:sequence>
        </xs:choice>
        <xs:attributeGroup ref="mailxml:MailXMLPostageStatementResponseHeaderInfo" />
    </xs:complexType>
</xs:element>
Collapse Child Elements:
Name Type Min Occurs Max Occurs
StatementID mailxml:StatementID (1) (1)
UserPostageStatementID mailxml:UserPostageStatementID 0 (1)
TotalPostage mailxml:TotalPostage (1) (1)
TotalPostageDue mailxml:TotalPostageDue (1) (1)
ReturnInfo mailxml:ReturnInfo 0 (1)
TrackingID mailxml:TrackingID (1) (1)
ReturnInfo mailxml:ReturnInfo 0 (1)
Collapse Child Attributes:
Name Type Default Value Use
CustomerGroupID mailxml:CustomerGroupID Required
MailingGroupID mailxml:MailingGroupID Required
Status mailxml:Status (Optional)