Definition Type: Element
Name: SackTrayContainerMPURecord
Namespace: http://idealliance.org/maildat/Specs/md091/mailxml60a/mailxml
Type: mailxml:sackTrayContainerMPURecordType
Containing Schema: mailxml_120308.xsd
MinOccurs 0
MaxOccurs unbounded
Abstract
Collapse XSD Schema Diagram:
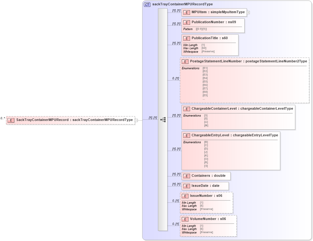
Drilldown into VolumeNumber in schema mailxml_120308_xsd Drilldown into IssueNumber in schema mailxml_120308_xsd Drilldown into IssueDate in schema mailxml_120308_xsd Drilldown into Containers in schema mailxml_120308_xsd Drilldown into ChargeableEntryLevel in schema mailxml_120308_xsd Drilldown into ChargeableContainerLevel in schema mailxml_120308_xsd Drilldown into PostageStatementLineNumber in schema mailxml_120308_xsd Drilldown into PublicationTitle in schema mailxml_120308_xsd Drilldown into PublicationNumber in schema mailxml_120308_xsd Drilldown into MPUItem in schema mailxml_120308_xsd Drilldown into sackTrayContainerMPURecordType in schema mailxml_120308_xsdXSD Diagram of SackTrayContainerMPURecord in schema mailxml_120308_xsd (Mail.XML - Mailing supply chain)
Collapse XSD Schema Code:
<xs:element name="SackTrayContainerMPURecord" type="mailxml:sackTrayContainerMPURecordType" minOccurs="0" maxOccurs="unbounded" />
Collapse Child Elements:
Name Type Min Occurs Max Occurs
MPUItem mailxml:MPUItem (1) (1)
PublicationNumber mailxml:PublicationNumber (1) (1)
PublicationTitle mailxml:PublicationTitle (1) (1)
PostageStatementLineNumber mailxml:PostageStatementLineNumber 0 (1)
ChargeableContainerLevel mailxml:ChargeableContainerLevel (1) (1)
ChargeableEntryLevel mailxml:ChargeableEntryLevel (1) (1)
Containers mailxml:Containers (1) (1)
IssueDate mailxml:IssueDate (1) (1)
IssueNumber mailxml:IssueNumber 0 (1)
VolumeNumber mailxml:VolumeNumber 0 (1)
Collapse Derivation Tree: