Definition Type: Element
Name: USPSForcastCreateReject
Namespace: http://idealliance.org/maildat/Specs/md091/mailxml60a/mailxml
Containing Schema: mailxml_120308.xsd
MinOccurs (1)
MaxOccurs (1)
Abstract
Collapse XSD Schema Diagram:
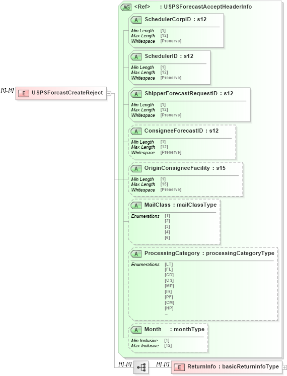
Drilldown into ReturnInfo in schema mailxml_120308_xsd Drilldown into Month in schema mailxml_120308_xsd Drilldown into ProcessingCategory in schema mailxml_120308_xsd Drilldown into MailClass in schema mailxml_120308_xsd Drilldown into OriginConsigneeFacility in schema mailxml_120308_xsd Drilldown into ConsigneeForecastID in schema mailxml_120308_xsd Drilldown into ShipperForecastRequestID in schema mailxml_120308_xsd Drilldown into SchedulerID in schema mailxml_120308_xsd Drilldown into SchedulerCorpID in schema mailxml_120308_xsd Drilldown into USPSForecastAcceptHeaderInfo in schema mailxml_120308_xsdXSD Diagram of USPSForcastCreateReject in schema mailxml_120308_xsd (Mail.XML - Mailing supply chain)
Collapse XSD Schema Code:
<xs:element name="USPSForcastCreateReject">
    <xs:annotation>
        <xs:documentation>
        </xs:documentation>
    </xs:annotation>
    <xs:complexType>
        <xs:sequence>
            <xs:element name="ReturnInfo" type="mailxml:basicReturnInfoType" />
        </xs:sequence>
        <xs:attributeGroup ref="mailxml:USPSForecastAcceptHeaderInfo" />
    </xs:complexType>
</xs:element>
Collapse Child Elements:
Name Type Min Occurs Max Occurs
ReturnInfo mailxml:ReturnInfo (1) (1)
Collapse Child Attributes:
Name Type Default Value Use
SchedulerCorpID mailxml:SchedulerCorpID Required
SchedulerID mailxml:SchedulerID Required
ShipperForecastRequestID mailxml:ShipperForecastRequestID Required
ConsigneeForecastID mailxml:ConsigneeForecastID (Optional)
OriginConsigneeFacility mailxml:OriginConsigneeFacility (Optional)
MailClass mailxml:MailClass (Optional)
ProcessingCategory mailxml:ProcessingCategory (Optional)
Month mailxml:Month (Optional)