Definition Type: Element
Name: USPSForecastUpdateRequest
Namespace: http://idealliance.org/maildat/Specs/md091/mailxml60a/mailxml
Containing Schema: mailxml_120308.xsd
Abstract
Documentation:
Request to update a USPS Forecast.
Collapse XSD Schema Diagram:
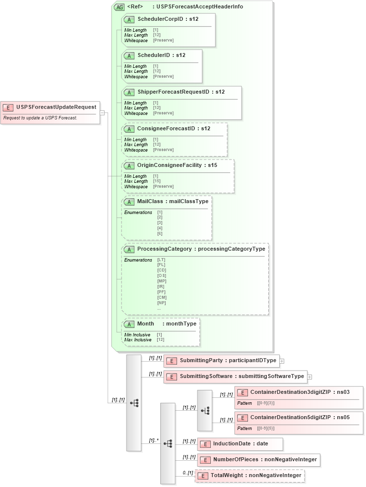
Drilldown into TotalWeight in schema mailxml_120308_xsd Drilldown into NumberOfPieces in schema mailxml_120308_xsd Drilldown into InductionDate in schema mailxml_120308_xsd Drilldown into ContainerDestination5digitZIP in schema mailxml_120308_xsd Drilldown into ContainerDestination3digitZIP in schema mailxml_120308_xsd Drilldown into SubmittingSoftware in schema mailxml_120308_xsd Drilldown into SubmittingParty in schema mailxml_120308_xsd Drilldown into Month in schema mailxml_120308_xsd Drilldown into ProcessingCategory in schema mailxml_120308_xsd Drilldown into MailClass in schema mailxml_120308_xsd Drilldown into OriginConsigneeFacility in schema mailxml_120308_xsd Drilldown into ConsigneeForecastID in schema mailxml_120308_xsd Drilldown into ShipperForecastRequestID in schema mailxml_120308_xsd Drilldown into SchedulerID in schema mailxml_120308_xsd Drilldown into SchedulerCorpID in schema mailxml_120308_xsd Drilldown into USPSForecastAcceptHeaderInfo in schema mailxml_120308_xsdXSD Diagram of USPSForecastUpdateRequest in schema mailxml_120308_xsd (Mail.XML - Mailing supply chain)
Collapse XSD Schema Code:
<xs:element name="USPSForecastUpdateRequest">
    <xs:annotation>
        <xs:documentation>Request to update a USPS Forecast.</xs:documentation>
    </xs:annotation>
    <xs:complexType>
        <xs:sequence>
            <xs:element name="SubmittingParty" type="mailxml:participantIDType" />
            <xs:element name="SubmittingSoftware" type="mailxml:submittingSoftwareType" />
            <xs:sequence maxOccurs="unbounded">
                <xs:choice>
                    <xs:element name="ContainerDestination3digitZIP" type="mailxml_base:ns03" />
                    <xs:element name="ContainerDestination5digitZIP" type="mailxml_base:ns05" />
                </xs:choice>
                <xs:element name="InductionDate" type="xs:date" />
                <xs:element name="NumberOfPieces" type="xs:nonNegativeInteger" />
                <xs:element name="TotalWeight" type="xs:nonNegativeInteger" minOccurs="0" />
            </xs:sequence>
        </xs:sequence>
        <xs:attributeGroup ref="mailxml:USPSForecastAcceptHeaderInfo" />
    </xs:complexType>
</xs:element>
Collapse Child Elements:
Name Type Min Occurs Max Occurs
SubmittingParty mailxml:SubmittingParty (1) (1)
SubmittingSoftware mailxml:SubmittingSoftware (1) (1)
ContainerDestination3digitZIP mailxml:ContainerDestination3digitZIP (1) (1)
ContainerDestination5digitZIP mailxml:ContainerDestination5digitZIP (1) (1)
InductionDate mailxml:InductionDate (1) (1)
NumberOfPieces mailxml:NumberOfPieces (1) (1)
TotalWeight mailxml:TotalWeight 0 (1)
Collapse Child Attributes:
Name Type Default Value Use
SchedulerCorpID mailxml:SchedulerCorpID Required
SchedulerID mailxml:SchedulerID Required
ShipperForecastRequestID mailxml:ShipperForecastRequestID Required
ConsigneeForecastID mailxml:ConsigneeForecastID (Optional)
OriginConsigneeFacility mailxml:OriginConsigneeFacility (Optional)
MailClass mailxml:MailClass (Optional)
ProcessingCategory mailxml:ProcessingCategory (Optional)
Month mailxml:Month (Optional)