Definition Type: Element
Name: BillToParty
Namespace: http://www.openapplications.org/oagis
Type: oa:PartyInstitutional
Containing Schema: Components.xsd
Abstract
Collapse XSD Schema Diagram:
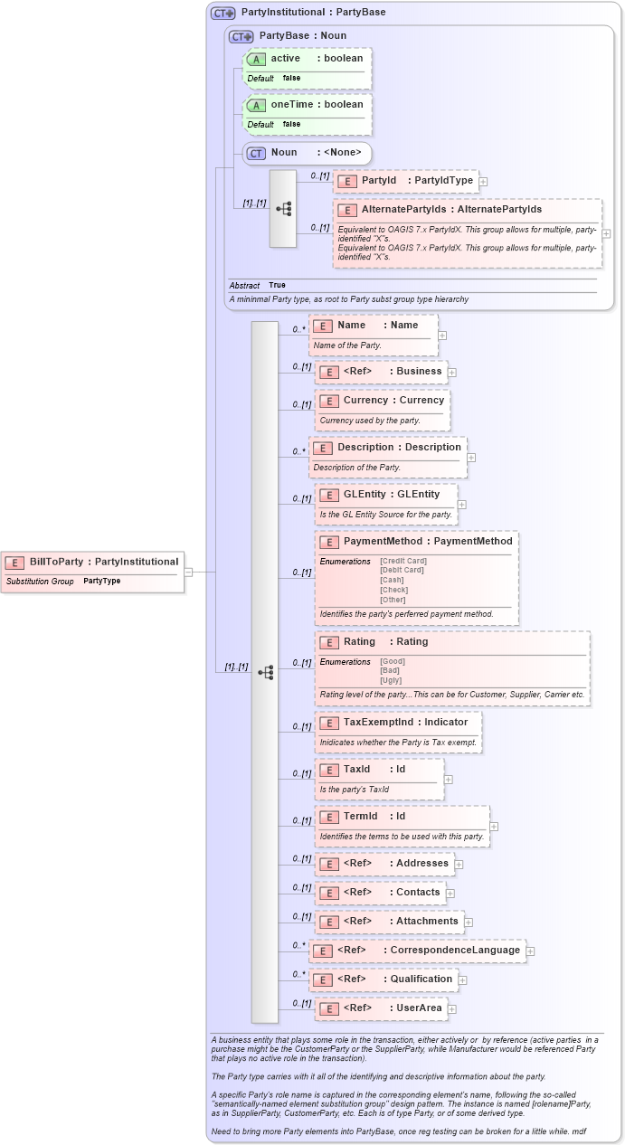
Drilldown into UserArea in schema meta_xsd Drilldown into Qualification in schema components_xsd Drilldown into CorrespondenceLanguage in schema fields_xsd Drilldown into Attachments in schema components_xsd Drilldown into Contacts in schema components_xsd Drilldown into Addresses in schema components_xsd Drilldown into TermId in schema components_xsd Drilldown into TaxId in schema components_xsd Drilldown into TaxExemptInd in schema components_xsd Drilldown into Rating in schema components_xsd Drilldown into PaymentMethod in schema components_xsd Drilldown into GLEntity in schema components_xsd Drilldown into Description in schema components_xsd Drilldown into Currency in schema components_xsd Drilldown into Business in schema components_xsd Drilldown into Name in schema components_xsd Drilldown into AlternatePartyIds in schema components_xsd Drilldown into PartyId in schema components_xsd Drilldown into Noun in schema meta_xsd Drilldown into oneTime in schema components_xsd Drilldown into active in schema components_xsd Drilldown into PartyBase in schema components_xsd Drilldown into PartyInstitutional in schema components_xsdXSD Diagram of BillToParty in schema components_xsd (Open Applications Group (OAGIS))
Collapse XSD Schema Code:
<xs:element name="BillToParty" type="PartyInstitutional" substitutionGroup="PartyType" />
Collapse Child Elements:
Name Type Min Occurs Max Occurs
PartyId oa:PartyId 0 (1)
AlternatePartyIds oa:AlternatePartyIds 0 (1)
Name oa:Name 0 unbounded
Business oa:Business 0 (1)
Currency oa:Currency 0 (1)
Description oa:Description 0 unbounded
GLEntity oa:GLEntity 0 (1)
PaymentMethod oa:PaymentMethod 0 (1)
Rating oa:Rating 0 (1)
TaxExemptInd oa:TaxExemptInd 0 (1)
TaxId oa:TaxId 0 (1)
TermId oa:TermId 0 (1)
Addresses oa:Addresses 0 (1)
Contacts oa:Contacts 0 (1)
Attachments oa:Attachments 0 (1)
CorrespondenceLanguage oa:CorrespondenceLanguage 0 unbounded
Qualification oa:Qualification 0 unbounded
UserArea oa:UserArea 0 (1)
Collapse Child Attributes:
Name Type Default Value Use
active oa:active false Optional
oneTime oa:oneTime false Optional
Collapse Derivation Tree:
Collapse References:
oa:PartyType