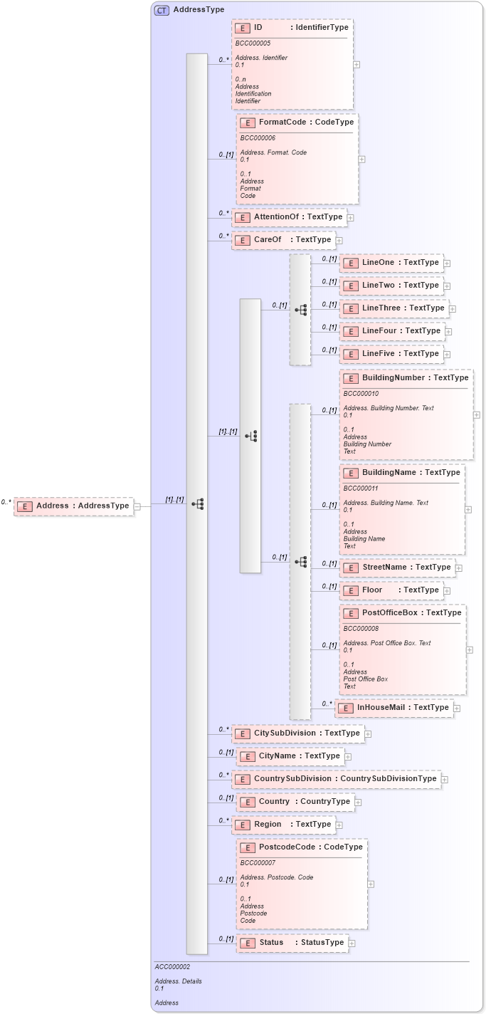
| Definition Type: | Element |
| Name: | Address |
| Namespace: | http://www.openapplications.org/oagis/9/reusableaggregatebusinessinformationentity/0.1 |
| Type: | ram:AddressType |
| Containing Schema: | ReusableAggregateBusinessInformationEntity.xsd |
| MinOccurs | 0 |
| MaxOccurs | unbounded |
| Abstract |
![]() |
|
|
|||||||||||||||||||||||||||||||||||||||||||||||||||||||||||||||||||||||||||||||||||||||||||||
|
|