Definition Type: Element
Name: Code
Namespace: http://www.openapplications.org/oagis/9/reusableaggregatecorecomponentSchemaModule/0.1
Type: udt:CodeType
Containing Schema: ReusableAggregateCoreComponent.xsd
MinOccurs 0
MaxOccurs unbounded
Abstract
Documentation:
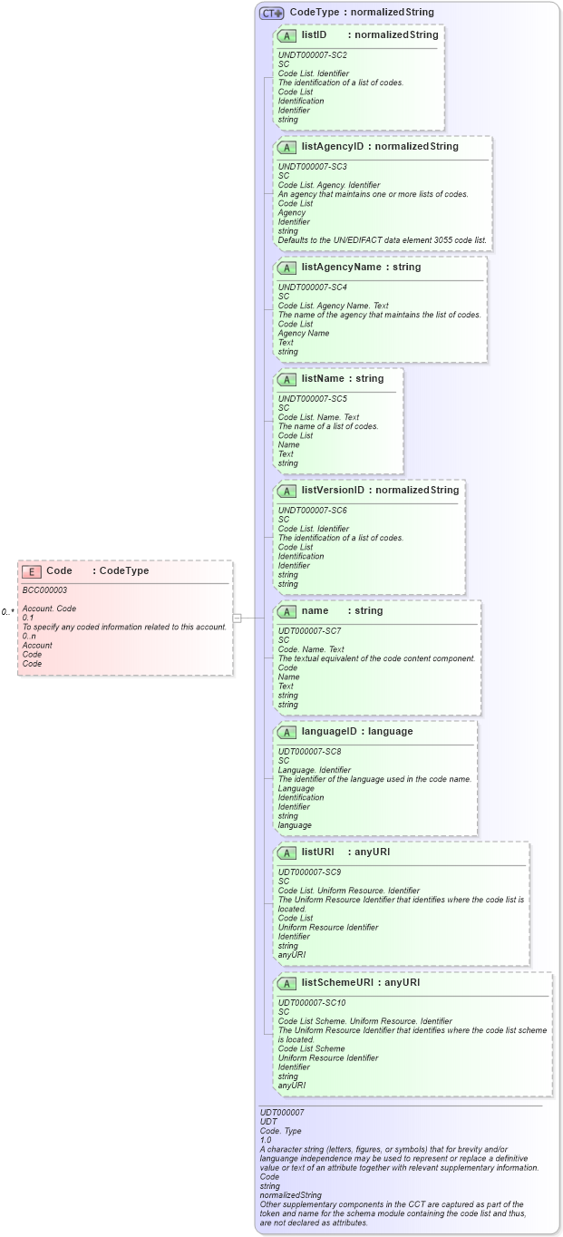
BCC000003 Account. Code 0.1 To specify any coded information related to this account. 0..n Account Code Code
Collapse XSD Schema Diagram:
Drilldown into listSchemeURI in schema unqualifieddatatypes_xsd Drilldown into listURI in schema unqualifieddatatypes_xsd Drilldown into languageID in schema unqualifieddatatypes_xsd Drilldown into name in schema unqualifieddatatypes_xsd Drilldown into listVersionID in schema unqualifieddatatypes_xsd Drilldown into listName in schema unqualifieddatatypes_xsd Drilldown into listAgencyName in schema unqualifieddatatypes_xsd Drilldown into listAgencyID in schema unqualifieddatatypes_xsd Drilldown into listID in schema unqualifieddatatypes_xsd Drilldown into CodeType in schema unqualifieddatatypes_xsdXSD Diagram of Code in schema reusableaggregatecorecomponent_xsd (Open Applications Group (OAGIS))
Collapse XSD Schema Code:
<xsd:element name="Code" type="udt:CodeType" minOccurs="0" maxOccurs="unbounded">
    <xsd:annotation>
        <xsd:documentation xml:lang="en">
            <ccts:UniqueID xmlns:ccts="urn:un:unece:uncefact:documentation:1.1">BCC000003</ccts:UniqueID>
            <ccts:CategoryCode xmlns:ccts="urn:un:unece:uncefact:documentation:1.1" />
            <ccts:DictionaryEntryName xmlns:ccts="urn:un:unece:uncefact:documentation:1.1">Account. Code</ccts:DictionaryEntryName>
            <ccts:VersionID xmlns:ccts="urn:un:unece:uncefact:documentation:1.1">0.1</ccts:VersionID>
            <ccts:DefinitionText xmlns:ccts="urn:un:unece:uncefact:documentation:1.1">To specify any coded information related to this account.</ccts:DefinitionText>
            <ccts:Cardinality xmlns:ccts="urn:un:unece:uncefact:documentation:1.1">0..n</ccts:Cardinality>
            <ccts:ObjectClassTermName xmlns:ccts="urn:un:unece:uncefact:documentation:1.1">Account</ccts:ObjectClassTermName>
            <ccts:PropertyTermName xmlns:ccts="urn:un:unece:uncefact:documentation:1.1">Code</ccts:PropertyTermName>
            <ccts:RepresentationTermName xmlns:ccts="urn:un:unece:uncefact:documentation:1.1">Code</ccts:RepresentationTermName>
            <ccts:UsageRule xmlns:ccts="urn:un:unece:uncefact:documentation:1.1" />
            <ccts:BusinessTermName xmlns:ccts="urn:un:unece:uncefact:documentation:1.1" />
            <ccts:Example xmlns:ccts="urn:un:unece:uncefact:documentation:1.1" />
        </xsd:documentation>
    </xsd:annotation>
</xsd:element>
Collapse Child Attributes:
Name Type Default Value Use
listID udt:listID Optional
listAgencyID udt:listAgencyID Optional
listAgencyName udt:listAgencyName Optional
listName udt:listName Optional
listVersionID udt:listVersionID Optional
name udt:name Optional
languageID udt:languageID Optional
listURI udt:listURI Optional
listSchemeURI udt:listSchemeURI Optional
Collapse Derivation Tree: